lemon-mirror:
Home >> Acura >> 2000 >> 1.6EL XS, Automatic >> Repair and Diagnosis >> Engine Performance >> System >> Idle Control System >> Troubleshooting Flowcharts >> Brake Switch Signal >> 1999-2000 Models

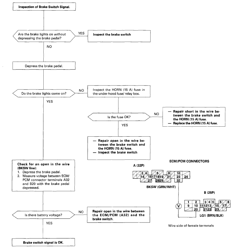
1999-2000 Models

Fig 1: Brake Switch Signal Flowchart
G06291329Courtesy of AMERICAN HONDA MOTOR CO., INC.