lemon-mirror:
Home >> Acura >> 2000 >> NSX 3.2 NA2 >> Repair and Diagnosis >> Engine Performance >> System >> Engine Controls - System & Component Testing >> Idle Control Systems >> Air Conditioning Signal

Air Conditioning Signal

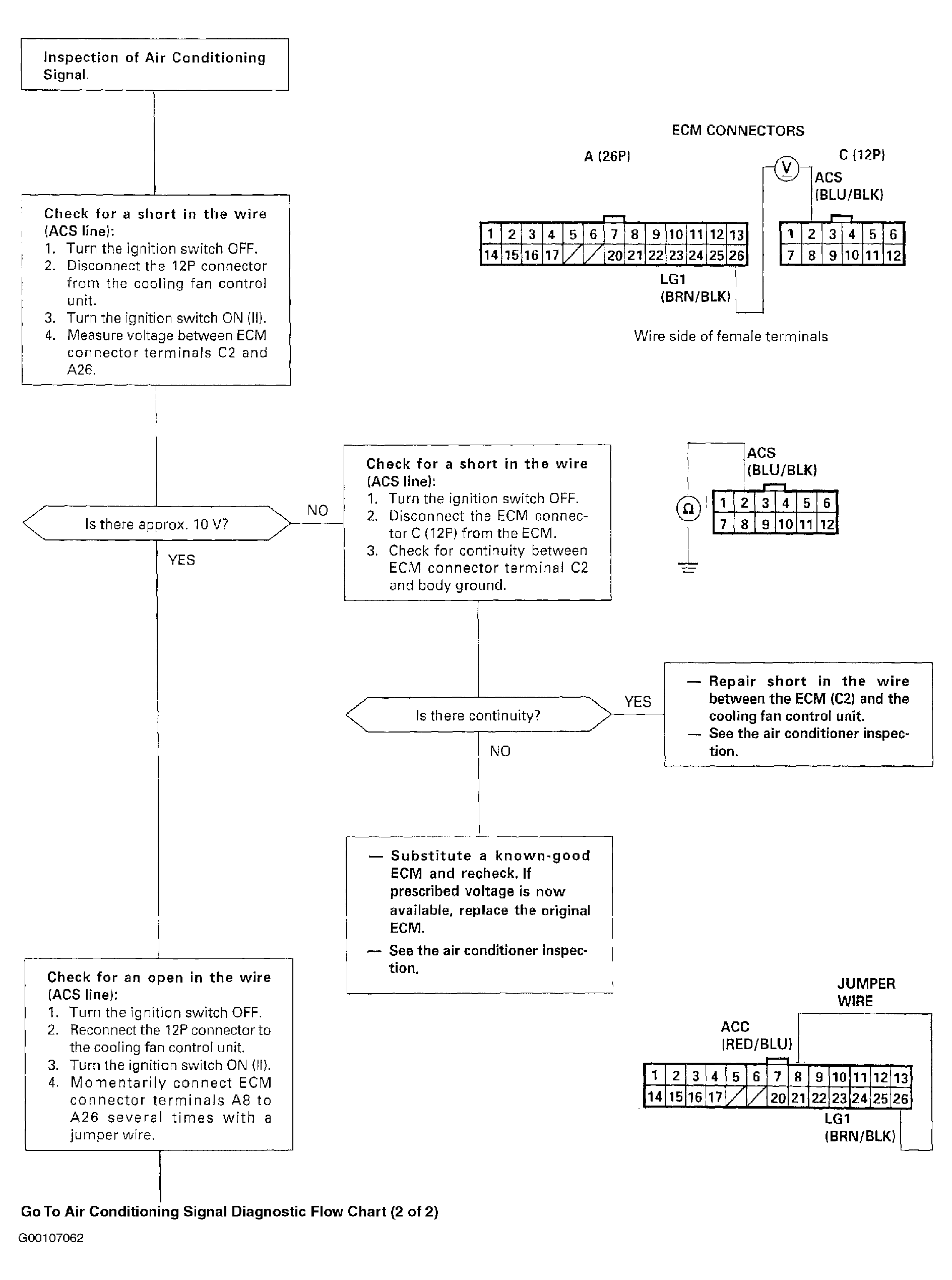
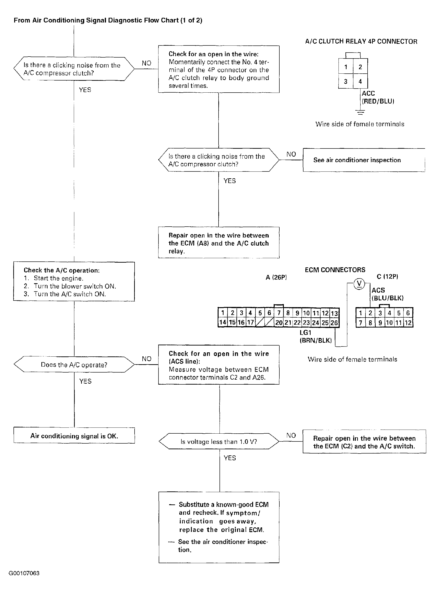
This signals the ECM when there is a demand for cooling from the air conditioning system. For troubleshooting of the air conditioning signal circuit, see Fig 1 and Fig 2 .ECM is located behind passenger seat. See Figure .

Fig 1: Air Conditioning Signal Diagnostic Flow Chart (1 Of 2)
G00107062Courtesy of AMERICAN HONDA MOTOR CO., INC.
Fig 2: Air Conditioning Signal Diagnostic Flow Chart (2 Of 2)
G00107063Courtesy of AMERICAN HONDA MOTOR CO., INC.