lemon-mirror:
Home >> Acura >> 2012 >> RL >> Repair and Diagnosis >> Brakes >> Traction Control >> Vehicle Stability Assist System >> System Description >> System Outline

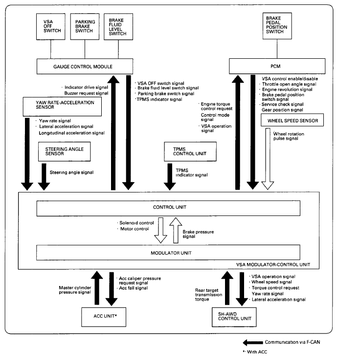
System Outline

This system is composed of the VSA modulator-control unit, the wheel speed sensors, the steering angle sensor, the yaw rate-acceleration sensor, and the system indicators in the gauge control module. The VSA modulator-control unit controls the ABS, EBD, TCS, VSA, and brake assist with the brake pressure of each wheel and reduces engine torque.

Fig 1: ABS, EBD, TCS, VSA Communication Diagram
G07363279Courtesy of AMERICAN HONDA MOTOR CO., INC.