lemon-mirror:
Home >> Honda >> 1992 >> Prelude S, Automatic >> Repair and Diagnosis >> Engine Performance >> System >> Engine Controls - Tests W/Codes >> Trouble Code Charts >> Code 15 - Ignition Output Signal

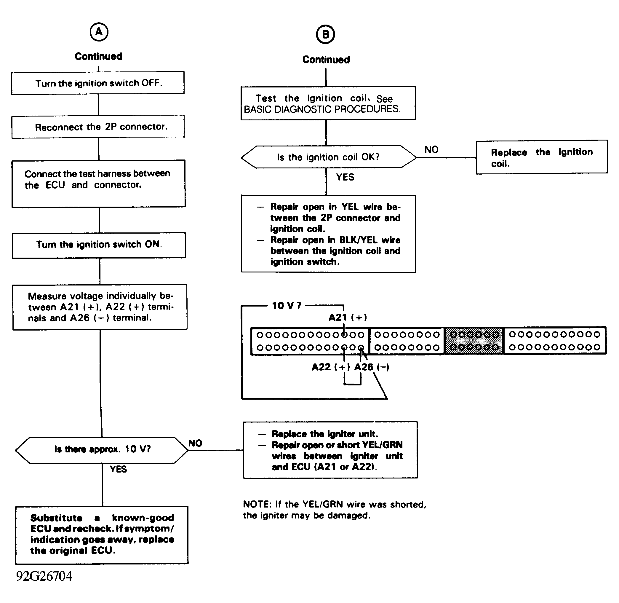
Code 15 - Ignition Output Signal

Fig 1: Code 15 Chart (1 Of 2) - Ignition Output Signal
G92F26703
Fig 2: Code 15 Chart (2 Of 2) - Ignition Output Signal
G92G26704