lemon-mirror:
Home >> Honda >> 1994 >> Prelude VTEC >> Repair and Diagnosis >> Engine Performance >> System >> Engine Controls - Tests W/Codes >> Diagnostic Trouble Code Charts >> Code 16 - Fuel Injectors

Code 16 - Fuel Injectors

Fig 1: Code 16 Flow Chart (1 Of 3) Fuel Injectors
G93D79031
Fig 2: Code 16 Flow Chart (2 Of 3) Fuel Injectors
G93E79032
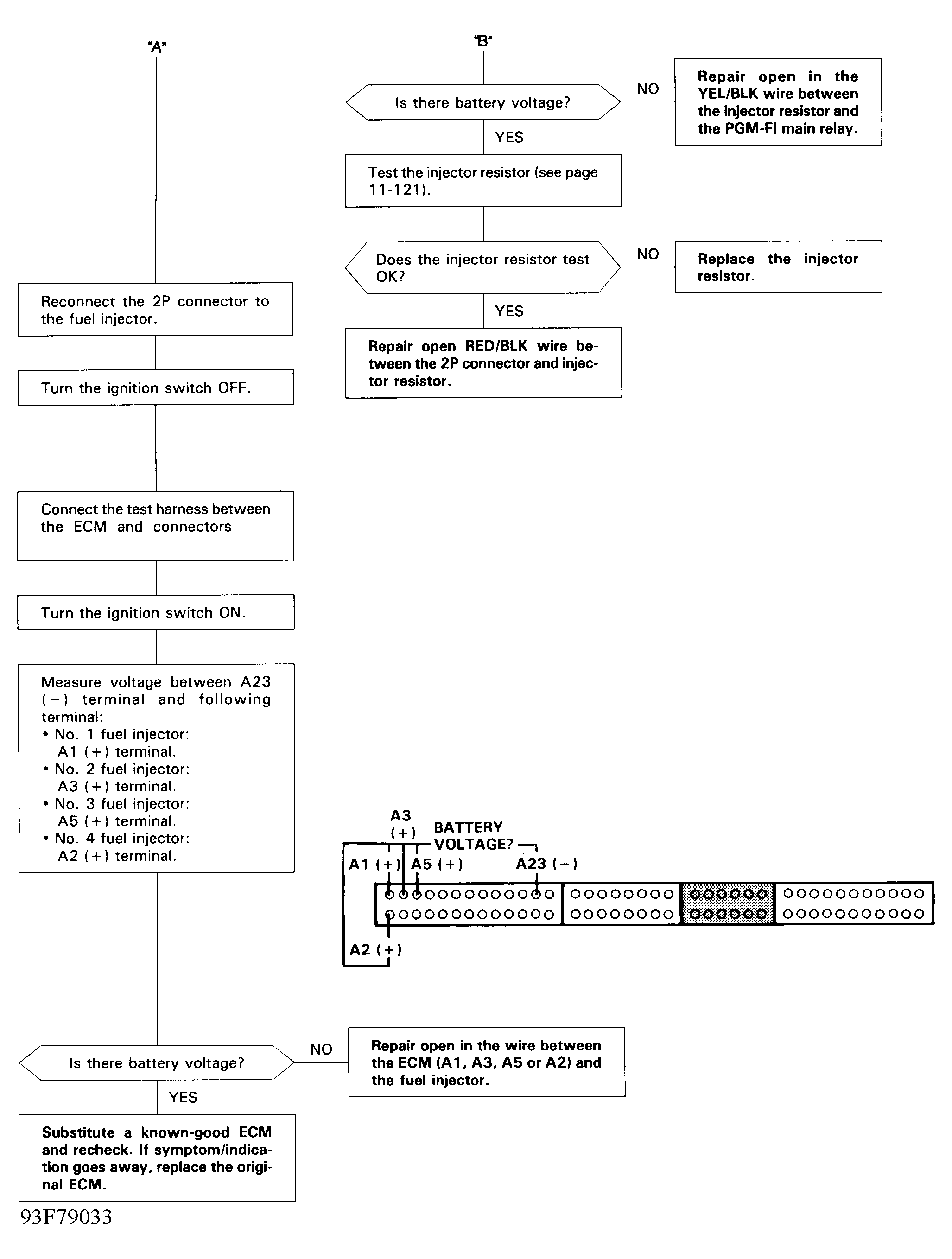
Fig 3: Code 16 Flow Chart (3 Of 3) Fuel Injectors
G93F79033