lemon-mirror:
Home >> Infiniti >> 2007 >> QX56 AWD >> Repair and Diagnosis >> Brakes >> Traction Control >> Brake Control System >> VDC/TCS/Abs >> System Description >> System Components

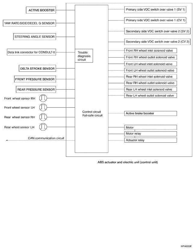
System Components

Fig 1: System Components Communication Diagram
G04902247