lemon-mirror:
Home >> Infiniti >> 2011 >> M37 Base >> Repair and Diagnosis >> Restraints >> Restraints Control Systems >> Seat Belt Control System -- M37/M56 >> System Description >> System >> System Diagram

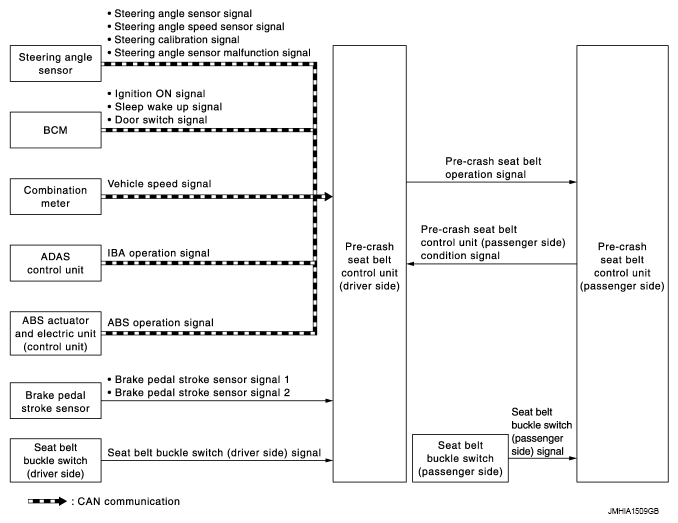
System Diagram

Fig 1: Seat Belt Control System Diagram
G07020534Courtesy of NISSAN MOTOR CO., U.S.A.