lemon-mirror:
Home >> Infiniti >> 2012 >> M35h >> Repair and Diagnosis >> Restraints >> Restraints Control Systems >> Seat Belt Control System >> System Description >> System >> System Diagram

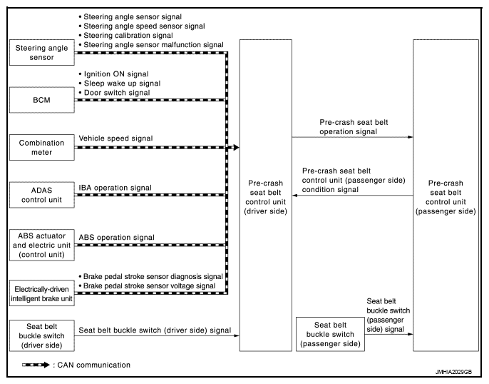
System Diagram

Fig 1: Seat Belt Control - System Diagram
G08249005Courtesy of NISSAN NORTH AMERICA, INC.