lemon-mirror:
Home >> Infiniti >> 2012 >> M37 x >> Repair and Diagnosis >> Transmission >> Transfer Case >> System Description >> System >> AWD System >> AWD SYSTEM: System Description >> System Diagram

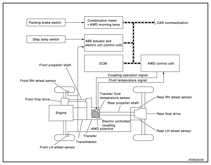
System Diagram

Fig 1: Identifying AWD System Diagram
G08251085Courtesy of NISSAN NORTH AMERICA, INC.