lemon-mirror:
Home >> Infiniti >> 2018 >> QX30 Base >> Repair and Diagnosis >> Body & Frame >> Door Locks >> Security Control System >> System Description >> System >> Vehicle Security System >> System Description >> System Diagram

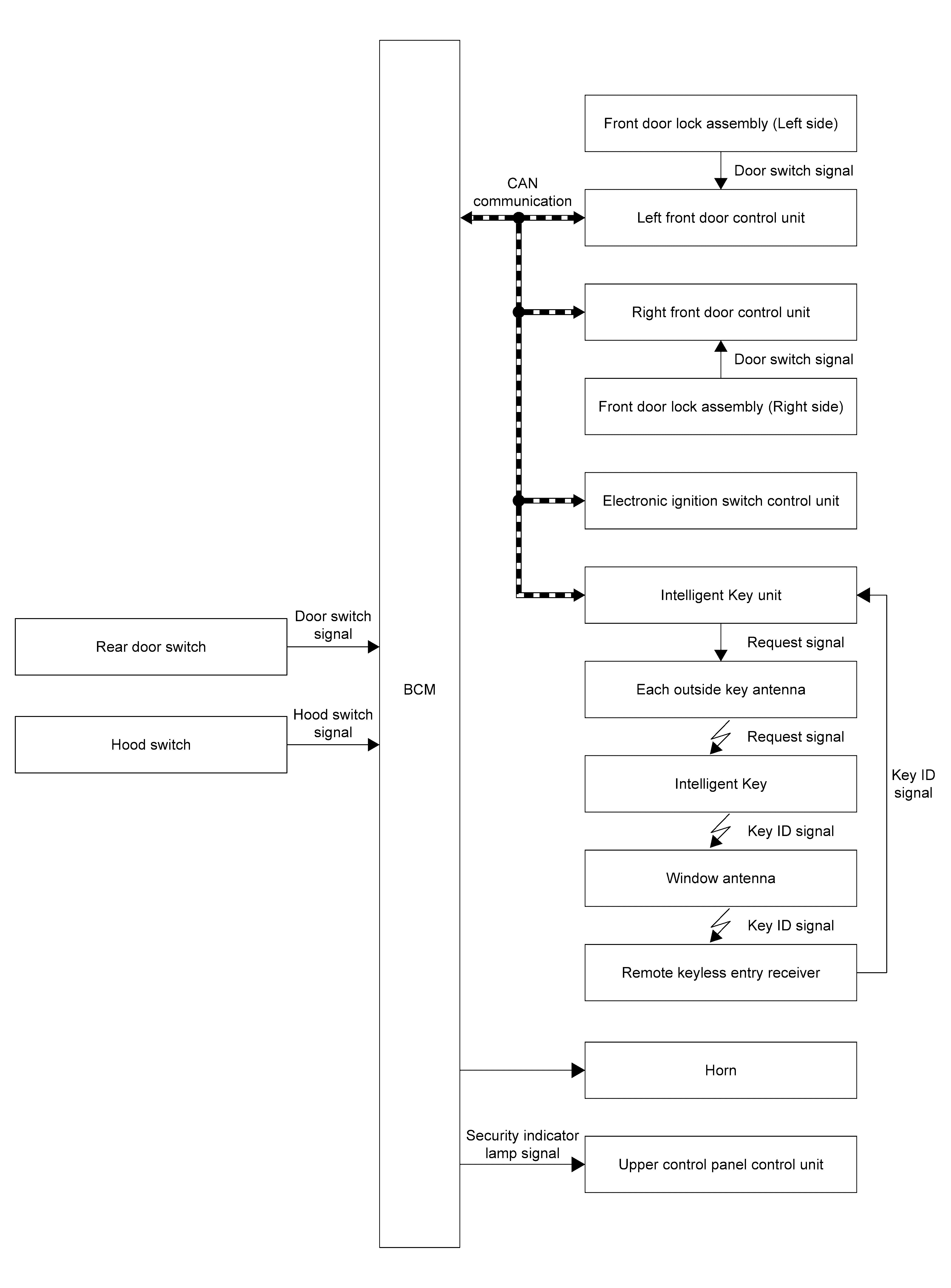
System Diagram

GNSJMKIB6653GB-653Courtesy of NISSAN NORTH AMERICA, INC.