lemon-mirror:
Home >> Infiniti >> 2020 >> QX60 Pure, FWD >> Repair and Diagnosis >> Body & Frame >> Windows >> Power Window Control System >> System Description >> System >> System Diagram

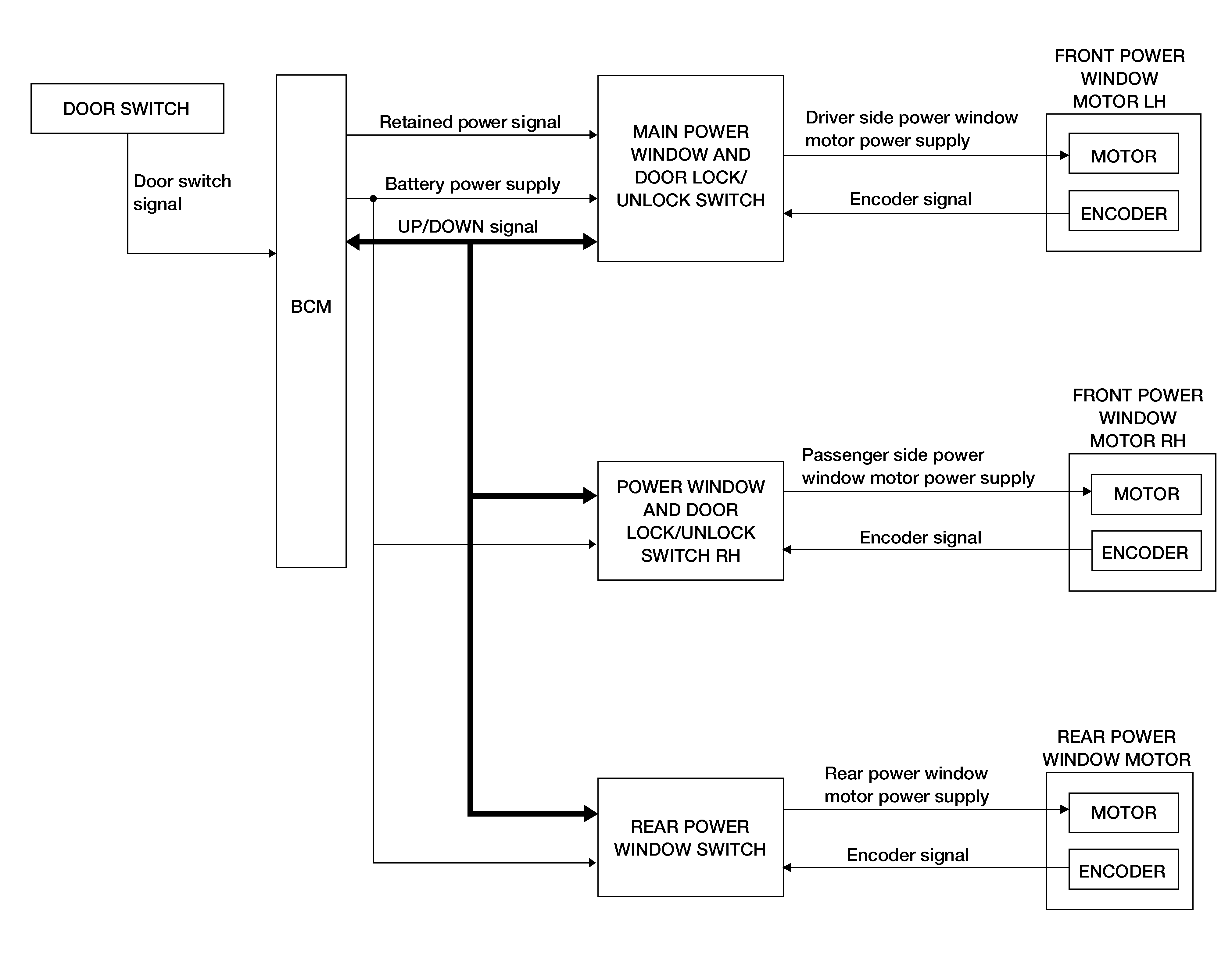
System Diagram

GNSAWKIA0066GB-066Courtesy of NISSAN NORTH AMERICA, INC.