lemon-mirror:
Home >> Infiniti >> 2023 >> QX55 Essential >> Repair and Diagnosis >> Engine Performance >> Engine Control Systems >> Drive Mode System >> Basic Inspection >> INFINITI Drive Mode Selector >> Work Flow >> Overall Sequence

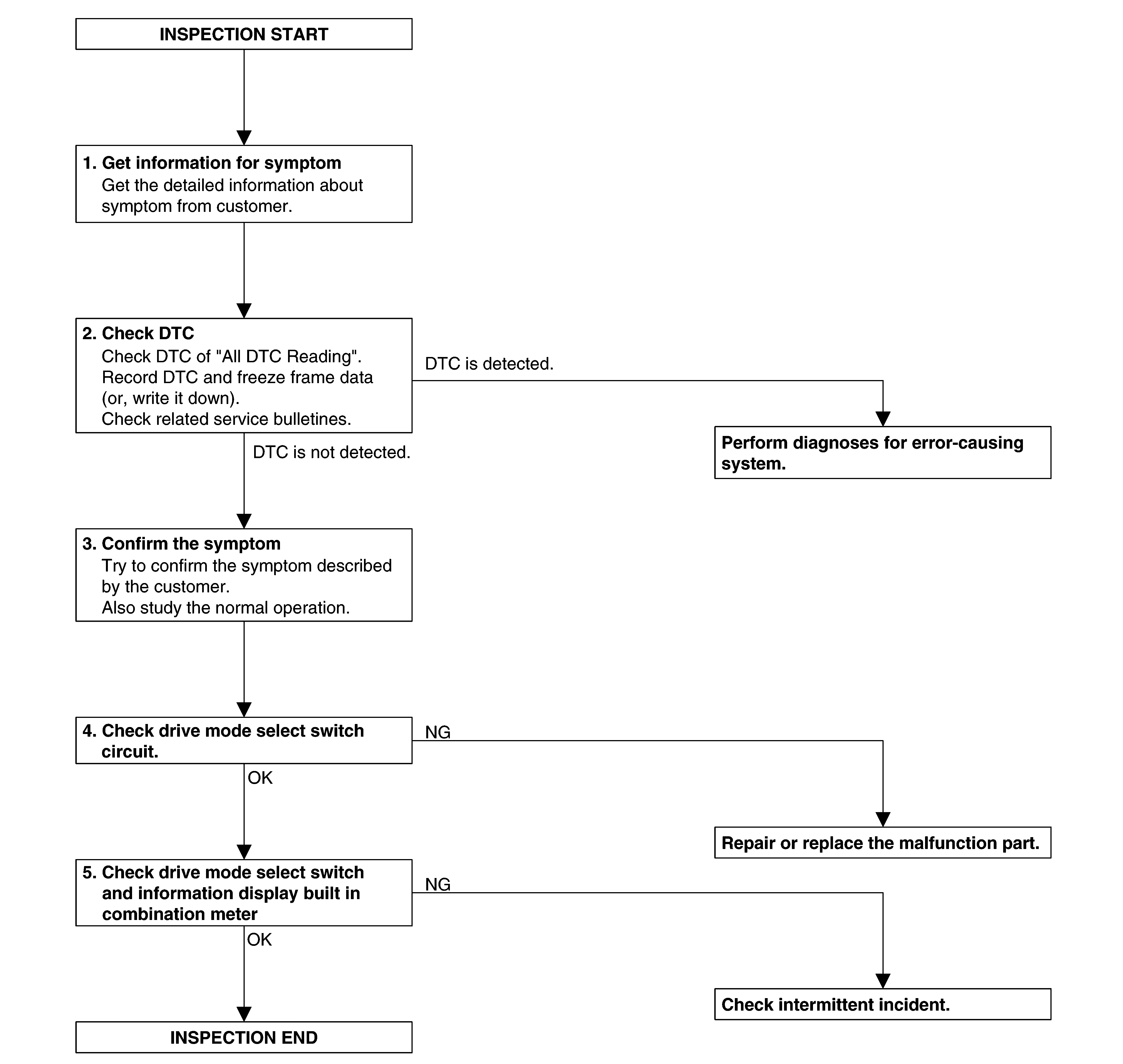
Overall Sequence

GNSDB23404Courtesy of NISSAN NORTH AMERICA, INC.