lemon-mirror:
Home >> Kia >> 2022 >> Carnival EX >> Repair and Diagnosis >> Engine Performance >> Tune-Up >> Ignition System >> Spark Plug >> Troubleshooting

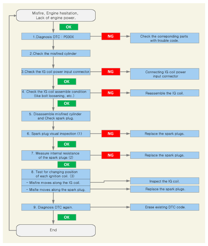
Spark Plug: Troubleshooting

  1. Check the DTC code using the KDS (Refer to "DTC guide").
    G14797044Courtesy of KIA MOTORS AMERICA, INC.
  2. Check the connection condition of the ignition coil connector (A).

    [Bank 1] 

    G14797045Courtesy of KIA MOTORS AMERICA, INC.

    [Bank 2] 

    G14797046Courtesy of KIA MOTORS AMERICA, INC.
  3. Check the installation condition of the ignition coil (A).

    [Bank 1] 

    G14797047Courtesy of KIA MOTORS AMERICA, INC.

    [Bank 2] 

    G14797048Courtesy of KIA MOTORS AMERICA, INC.
  4. Remove the spark plug.

    (Refer to Spark Plug - "REMOVAL AND INSTALLATION ")

  5. Visual inspection of the spark plugs.

    Spark plugs point gap: 

    1.0 - 1.1 mm (0.0393 - 0.0433 in.)

    Symptom Suspected Area Correction
    G14797049Courtesy of KIA MOTORS AMERICA, INC.

    Melting Electrode
    Abnormal Combustion, Overheat Replace the Spark Plugs
    G14797050Courtesy of KIA MOTORS AMERICA, INC.

    Carbon and Foreign Matter
    G14797051Courtesy of KIA MOTORS AMERICA, INC.

    Ring Crack
    Abnormal Combustion, External Shock
    G14797052Courtesy of KIA MOTORS AMERICA, INC.

    Vertical Crack
    External Shock
    G14797053Courtesy of KIA MOTORS AMERICA, INC.

    Overheat
    Abnormal Combustion
    Symptom Suspected Area Correction
    G14797054Courtesy of KIA MOTORS AMERICA, INC.

    Poor Gap
    Physical Damage Replace the Spark Plugs
    G14797055Courtesy of KIA MOTORS AMERICA, INC.

    Flash Over
    Excessive Electrode Wear Replace the Spark Plugs, Ignition Coil
    G14797056Courtesy of KIA MOTORS AMERICA, INC.

    Corrosion/Rust
    Remaining Oil Mist Reassemble the Spark Plugs
  6. Check the resistance between the spark plugs terminal (A) and probe (B) by using a multi-tester or a resistance meter.

    Specification:  2 - 20 KΩ

    G14797057Courtesy of KIA MOTORS AMERICA, INC.
    NOTE:
    • Avoid the contact resistance between probe and spark plugs (when it occurs, the measured value is not stabilized).
    • Be careful not to damage center electrode while measuring resistance.
    G14797058Courtesy of KIA MOTORS AMERICA, INC.
  7. Test for changing position of each ignition coil.
    1. Remove the spark plug (A) and ignition coil (B) from the misfiring cylinder and exchange them with one of the other cylinders.

      (Refer to Spark Plug - "REMOVAL AND INSTALLATION ")

      G14797059Courtesy of KIA MOTORS AMERICA, INC.
    2. Replace the spark plugs, if misfire moves along the spark plugs.