lemon-mirror:
Home >> Kia >> 2022 >> Sorento Plug-In Hybrid SX >> Repair and Diagnosis >> Engine Performance >> Ignition System >> Ignition System (PHEV) >> Spark Plug >> Troubleshooting

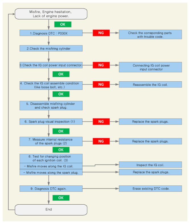
Spark Plug: Troubleshooting

  1. Check the DTC code using the KDS (Refer to "DTC INDEX (PHEV) ").
    G14937301Courtesy of KIA MOTORS AMERICA, INC.
  2. Check the connection status of the ignition coil connector (A).
    G14937302Courtesy of KIA MOTORS AMERICA, INC.
  3. Check the installation condition of the ignition coil (A).
    G14937303Courtesy of KIA MOTORS AMERICA, INC.
  4. Remove the spark plug.

    (Refer to Spark Plug - "REPAIR PROCEDURES ")

  5. Visual inspection of the spark plugs.

    Spark plugs point gap: 

    0.7 - 0.8 mm (0.027 - 0.031 in.)

    Symptom Suspected Area Correction
    G14937304Courtesy of KIA MOTORS AMERICA, INC.

    Melting Electrode
    Abnormal Combustion, Over Heat Replace the Spark Plugs
    G14937305Courtesy of KIA MOTORS AMERICA, INC.

    Carbon and Foreign Matter
    G14937306Courtesy of KIA MOTORS AMERICA, INC.

    Ring Crack
    Abnormal Combustion, External Shock
    G14937307Courtesy of KIA MOTORS AMERICA, INC.

    Vertical Crack
    External Shock
    G14937308Courtesy of KIA MOTORS AMERICA, INC.

    Over Heat
    Abnormal Combustion
    Symptom Suspected Area Correction
    G14937309Courtesy of KIA MOTORS AMERICA, INC.

    Poor Gap
    Careless Replace the Spark Plugs
    G14937310Courtesy of KIA MOTORS AMERICA, INC.

    Flash Over
    Excessive Electrode Wear Replace Spark Plugs, Ignition Coil
    G14937311Courtesy of KIA MOTORS AMERICA, INC.

    Stain
    Remaining Oil Mist Reassemble the Spark Plugs
  6. Check the resistance between the spark plugs terminal (A) and probe (B) by using a multi-tester or a resistance meter.

    Specification  : 2 - 20 kΩ

    G14937312Courtesy of KIA MOTORS AMERICA, INC.
    NOTE:
    • Avoid the contact resistance between probe and side electrode (if contact occurs, measured value may not be correct).
    • Be careful not to damage center electrode while measuring resistance.
    G14937313Courtesy of KIA MOTORS AMERICA, INC.
  7. Test for changing position of each ignition coil.
  1. Remove the spark plug and ignition coil fitted to the misfired cylinder and exchange them with the one of other cylinders.

    (Refer to Spark Plug - "REPAIR PROCEDURES ")

    G14937314Courtesy of KIA MOTORS AMERICA, INC.
  2. Replace the spark plugs, if misfire moves along the spark plugs.