lemon-mirror:
Home >> Kia >> 2022 >> Stinger GT-Line, AWD >> Repair and Diagnosis >> Engine Performance >> Ignition System >> Ignition System - 2.5L >> Spark Plug >> Troubleshooting

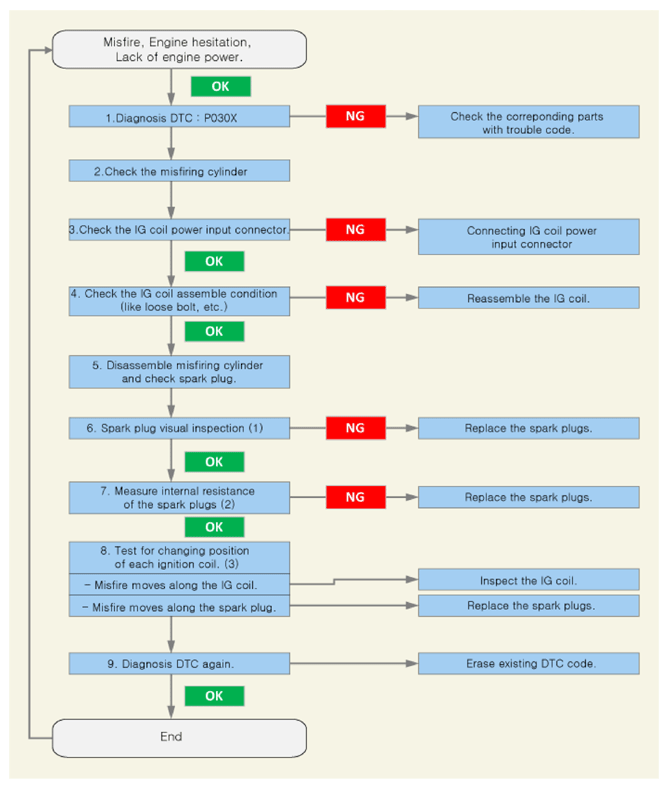
Spark Plug: Troubleshooting

  1. Check the DTC code using the KDS (Refer to "DTC INDEX ").
    G14990627Courtesy of KIA MOTORS AMERICA, INC.
  2. Check the connection condition of the ignition coil connector (A).
    G14990628Courtesy of KIA MOTORS AMERICA, INC.
  3. Check the installation condition of the ignition coil (A).
    G14990629Courtesy of KIA MOTORS AMERICA, INC.
  4. Remove the ignition coil.

    (Refer to Ignition System - "IGNITION COIL ")

  5. Visual inspection of the spark plugs.

    Spark plugs point gap: 

    1.0 - 1.1 mm (0.0394 - 0.0433 in.)

    Symptom Suspected Area Remedy
    G14990630Courtesy of KIA MOTORS AMERICA, INC.

    Melting electrode
    Abnormal combustion, Over heat Replace the spark plugs
    G14990631Courtesy of KIA MOTORS AMERICA, INC.

    Carbon and foreign matter
    G14990632Courtesy of KIA MOTORS AMERICA, INC.

    Ring crack
    Abnormal combustion, External shock
    G14990633Courtesy of KIA MOTORS AMERICA, INC.

    Vertical crack
    External shock
    G14990634Courtesy of KIA MOTORS AMERICA, INC.

    Over heat
    Abnormal combustion
    Symptom Suspected Area Remedy
    G14990635Courtesy of KIA MOTORS AMERICA, INC.

    Poor gap
    Careless Replace the spark plugs
    G14990636Courtesy of KIA MOTORS AMERICA, INC.

    Flash over
    Excessive electrode wear Replace spark plugs, Ignition coil
    G14990637Courtesy of KIA MOTORS AMERICA, INC.

    Corona Discharge Stain
    Remaining oil mist Reassemble the spark plugs
  6. Check the resistance between the spark plugs terminal (A) and probe (B) by using a multi-tester or a resistance meter.

    Specification:  2 - 20 kΩ

    G14990638Courtesy of KIA MOTORS AMERICA, INC.
    NOTE:
    • Avoid the contact resistance between probe and spark plugs. (when it occur, measured value is not stabilized.)
    • Be careful not to damage center electrode (A) while measuring resistance.
    G14990639Courtesy of KIA MOTORS AMERICA, INC.
  7. Test for changing position of each ignition coil.
    1. Remove the spark plug (A) and ignition coil (B) fitted to the misfired cylinder and exchange them with the one of other cylinders.

      (Refer to Spark Plug - "Removal  ")

      G14990640Courtesy of KIA MOTORS AMERICA, INC.
    2. Replace the spark plugs, if misfire moves along the spark plugs.