lemon-mirror:
Home >> Lexus >> 2001 >> LS 430 >> Repair and Diagnosis >> Accessories & Equipment >> Infotainment >> LEXUS Navigation System >> How To Proceed With Troubleshooting

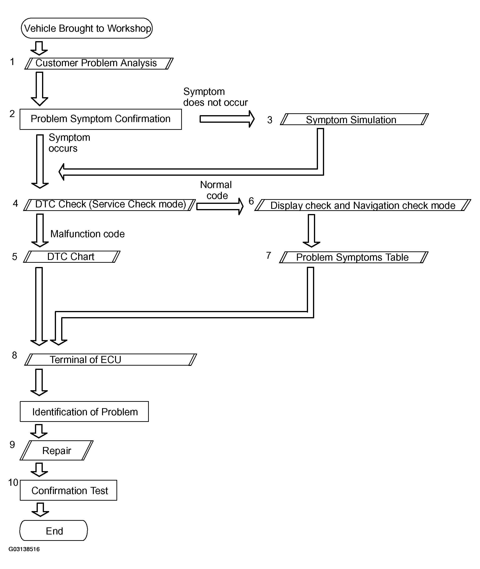
How To Proceed With Troubleshooting

HINT:

The ECU of this system is connected to the multiplex communication system. Therefore, before starting troubleshooting, make sure to check that there is no trouble in the multiplex communication system.

Fig 1: Lexus Navigation System Troubleshooting Chart
G03138516Courtesy of © TOYOTA, LICENSE AGREEMENT TMS1002