lemon-mirror:
Home >> Mazda >> 2017 >> CX-9 Signature >> Repair and Diagnosis >> Restraints >> Air Bag, SRS >> On-Board Diagnostic - Two-Step Deployment Control System >> Flowchart [SAS Control Module (Two-Step Deployment Control System)]

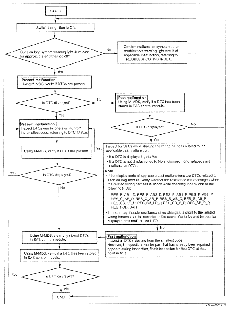
Flowchart [SAS Control Module (Two-Step Deployment Control System)]

NOTE:
  • When inspecting past malfunction codes, inspect only the DTCs that were indicated before beginning the inspection. A mis-diagnosis could occur as a result of new DTCs being added while performing an inspection by disconnecting related parts or connectors.
  • When DTCs of the present malfunction are no longer output after present or past malfunctions or both have been repaired, be sure to clear the past malfunction from memory to prevent repair of malfunctions that have already been repaired.
Fig 1: SAS Control Module (Two-Step Deployment Control System) Flowchart
G09783422Courtesy of MAZDA MOTORS CORP.