lemon-mirror:
Home >> Nissan-Datsun >> 2011 >> Maxima S >> Repair and Diagnosis >> Electrical >> Body Electrical >> Power Control System >> IPDM E/R >> System Description >> Relay Control System >> System Diagram

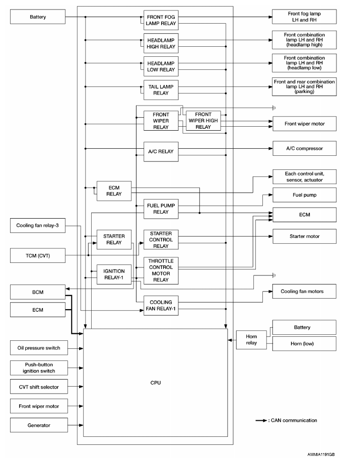
System Diagram

Fig 1: Relay Control - System Diagram
G06993580Courtesy of NISSAN MOTOR CO., U.S.A.