lemon-mirror:
Home >> Nissan-Datsun >> 2012 >> Cube Base >> Repair and Diagnosis >> Body & Frame >> Door Locks >> Security Control System (With Intelligent Key System) >> System Description >> Intelligent Key System/Engine Start Function >> System Diagram

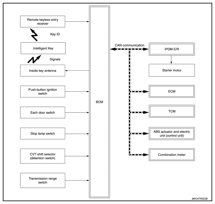
System Diagram

Fig 1: Identifying Intelligent Key System Diagram (Engine Start Function)
G07105549Courtesy of NISSAN NORTH AMERICA, INC.