lemon-mirror:
Home >> Nissan-Datsun >> 2014 >> Altima Base >> Repair and Diagnosis >> Body & Frame >> Door Locks >> Security Control System >> System Description >> System >> Intelligent Key System/Engine Start Function >> INTELLIGENT KEY SYSTEM/ENGINE START FUNCTION: System Diagram

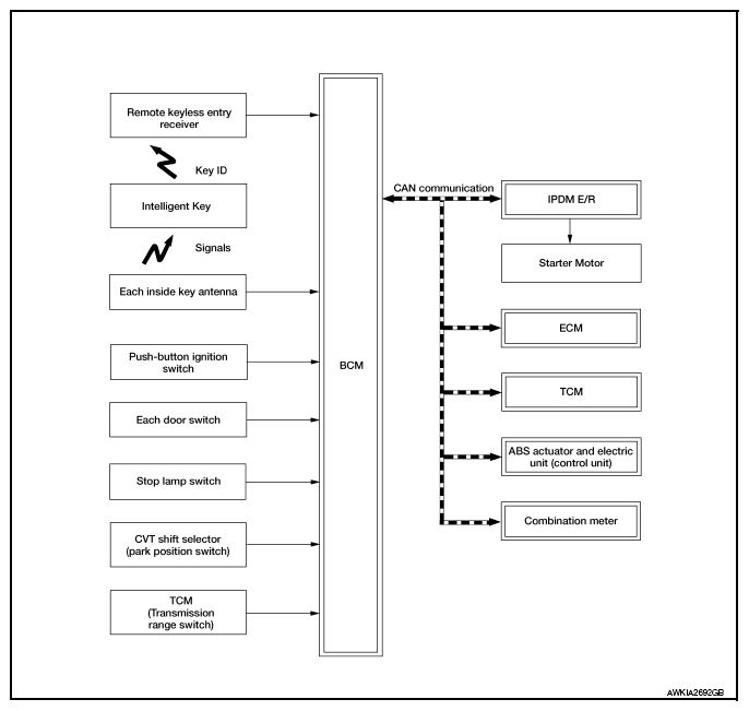
INTELLIGENT KEY SYSTEM/ENGINE START FUNCTION: System Diagram

Fig 1: Intelligent Key System/Engine Start Function System Diagram
G09142097Courtesy of NISSAN NORTH AMERICA, INC.