lemon-mirror:
Home >> Nissan-Datsun >> 2019 >> Maxima SR >> Repair and Diagnosis >> Body & Frame >> Ignition Switch/Steering Lock >> Security Control System >> System Description >> System >> Intelligent Key System/Engine Start Function >> System Description >> System Diagram

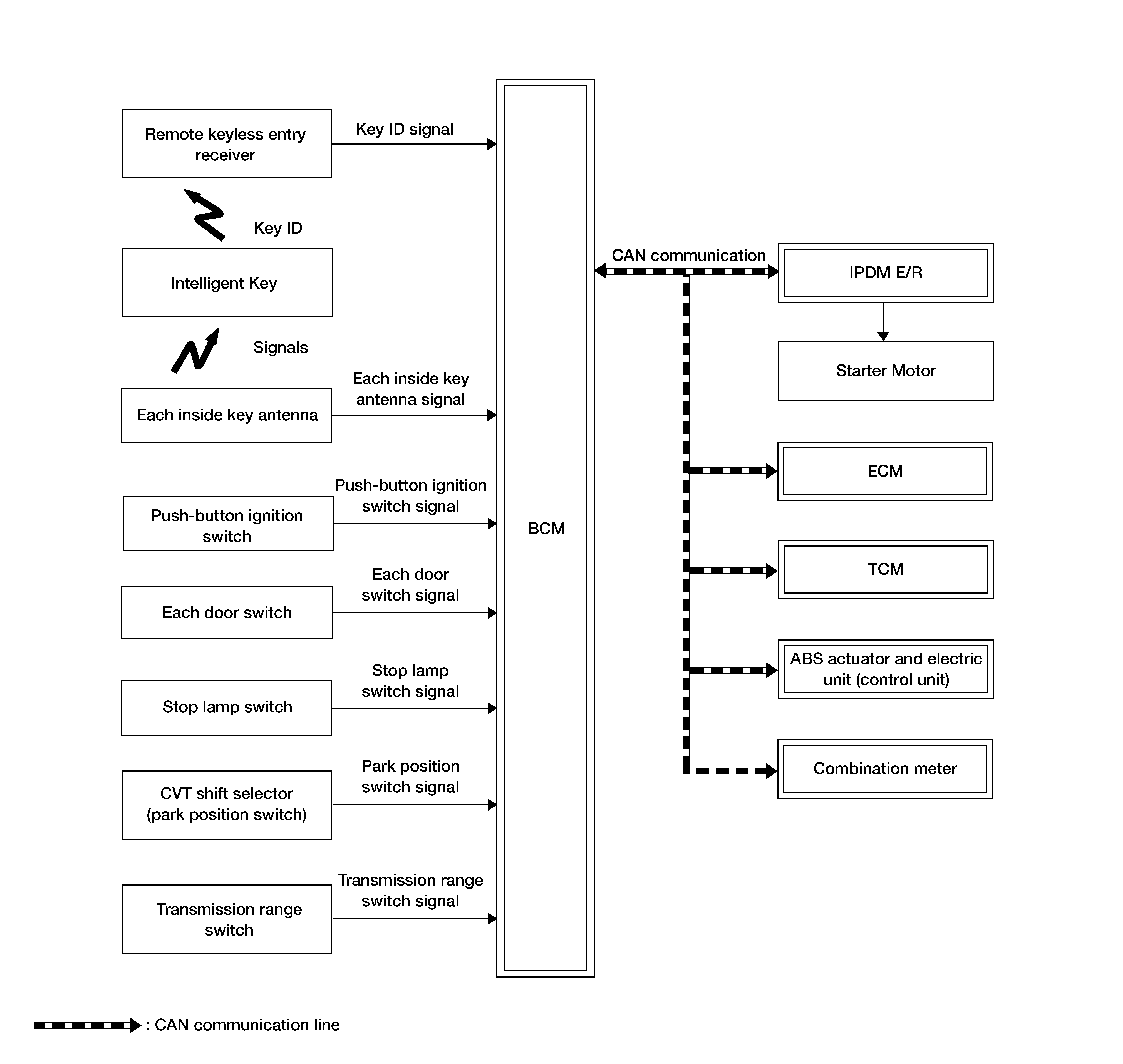
System Diagram

GNSALKIA4083GB-083Courtesy of NISSAN NORTH AMERICA, INC.