lemon-mirror:
Home >> Subaru >> 1988 >> Justy DL >> Repair and Diagnosis >> Engine Performance >> System >> EFC Carburetor System >> Component Testing >> Clearing Trouble Codes

Clearing Trouble Codes

Trouble codes will be cleared from ECM memory only after malfunction has been repaired. Always perform diagnostic test after any repair to make sure that no other malfunction exists and that repairs solved original problem.

ECM TROUBLE CODE LIST

Trouble Code Component Affected
11 Ignition Pulse System (Engine Off)
12 Back-Up System
14 Duty Solenoid Valve System
15 Coasting Fuel-Cut System
21 Thermosensor System
22 VLC Solenoid Valve System
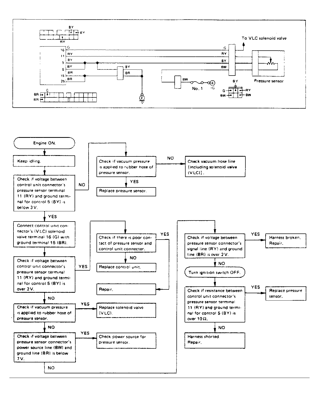
23 Pressure Sensor
24 Idle-Up Solenoid Valve
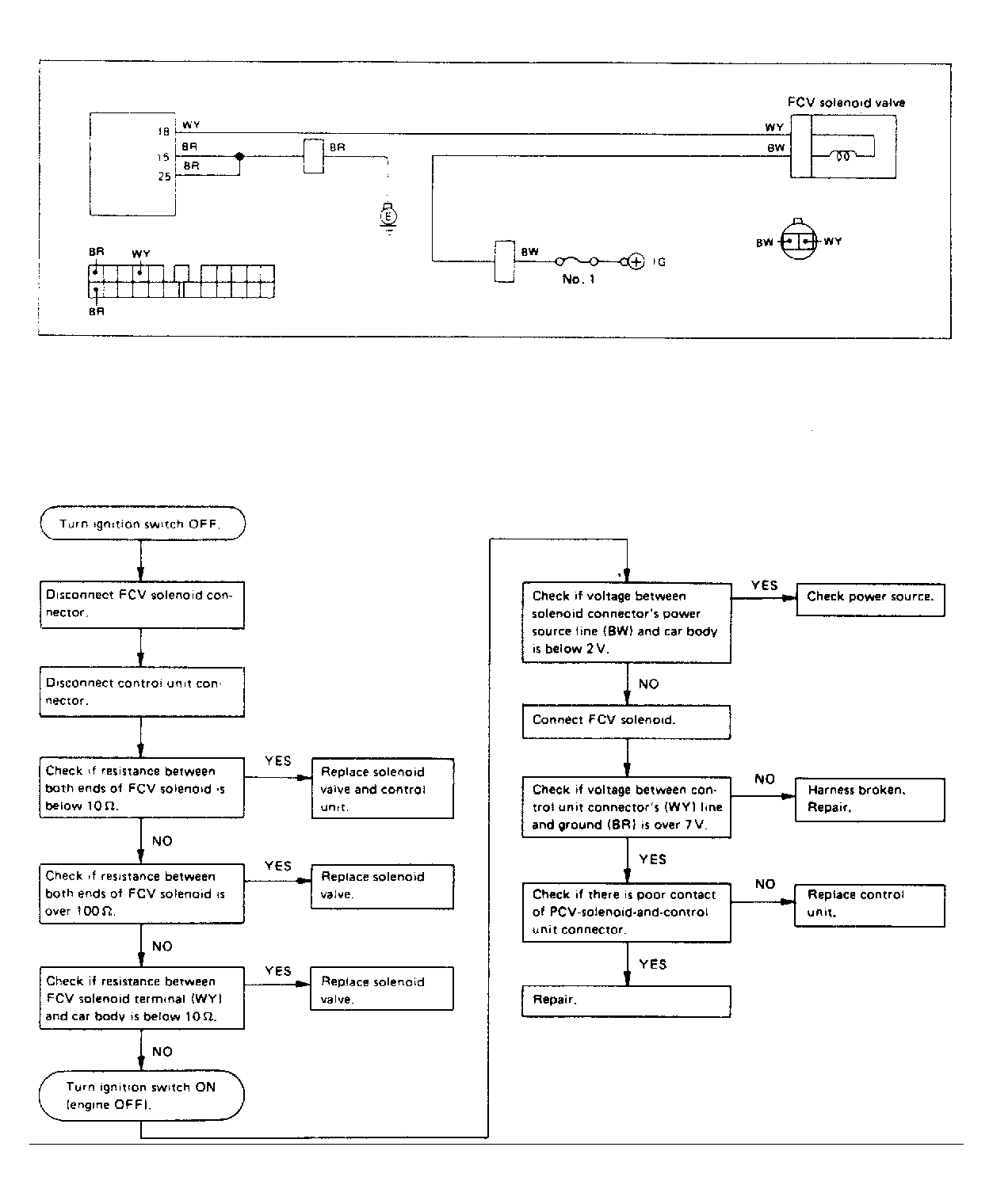
25 FCV Solenoid Valve Control
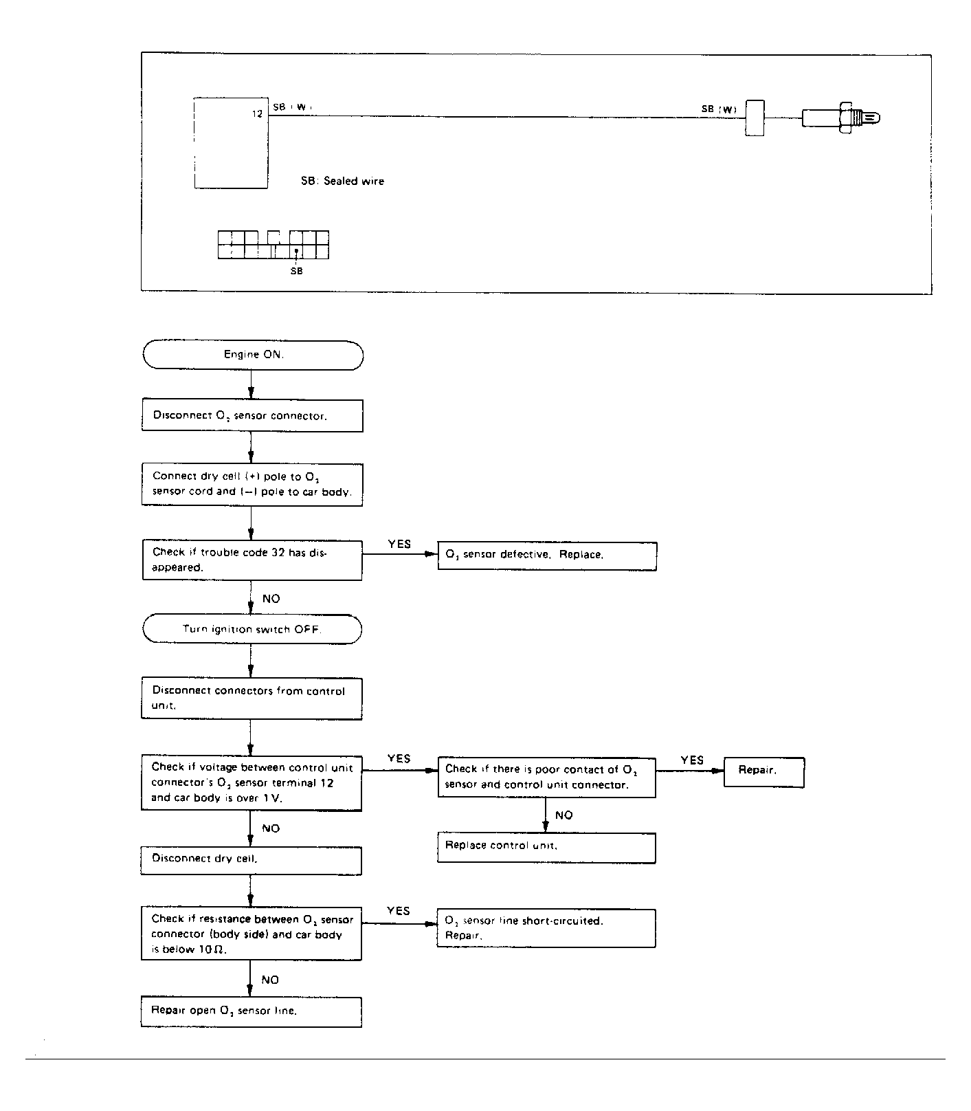
32 O2 Sensor
33 Car Speed Sensor System
35 Purge Control Solenoid
41 Main System Feedback System
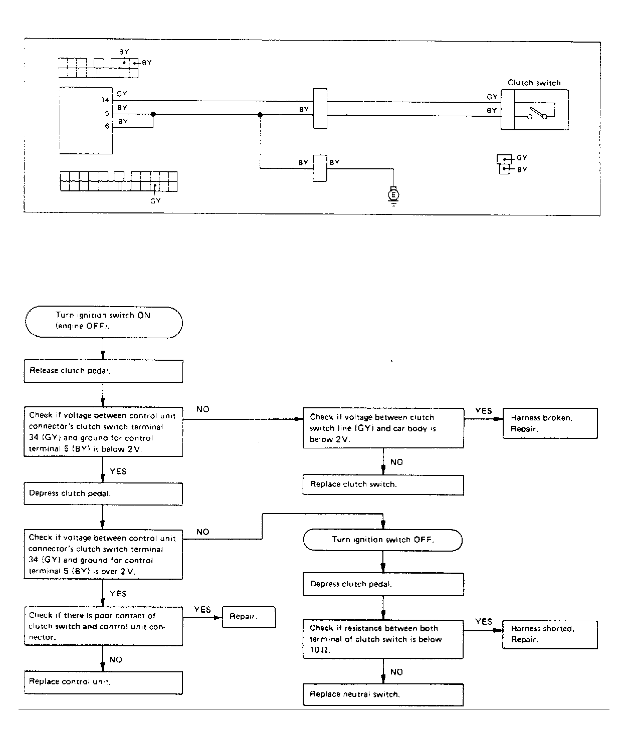
52 Clutch Switch System
62 Idle-Up System (Clearance Light & Rear Defogger)
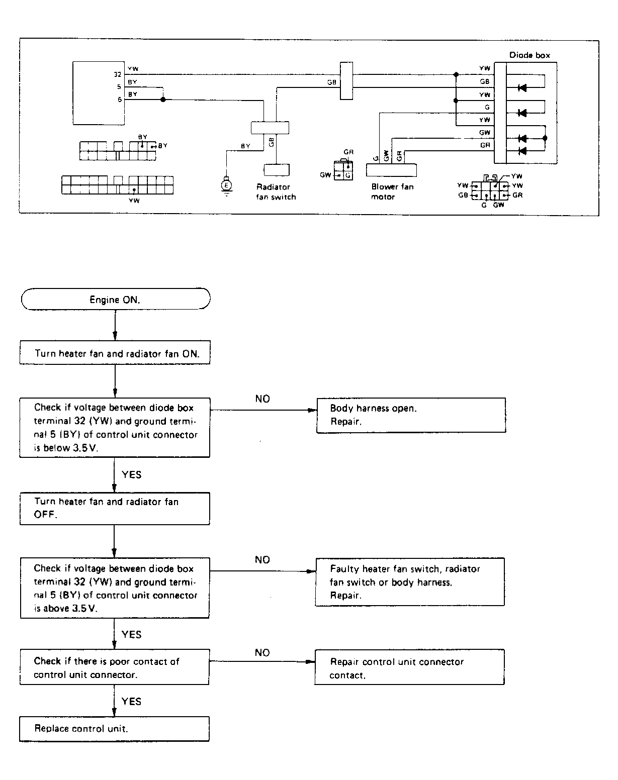
63 Idle-Up System (Heater Fan & Radiator Fan)
WIRE COLOR ABBREVIATION CHART

Abbreviation Color
B Black
Br Brown
G Green
Gr Gray
L Blue
Lg Light Green
P Pink
R Red
W White
Y Yellow
Fig 1: Basic Trouble Shooting Procedures
G95062Courtesy of SUBARU OF AMERICA, INC.
Fig 2: Read Memory Mode
G95063Courtesy of SUBARU OF AMERICA, INC.
Fig 3: D-Check Mode (1 of 3)
G95064Courtesy of SUBARU OF AMERICA, INC.
Fig 4: D-Check Mode (2 of 3)
G95065Courtesy of SUBARU OF AMERICA, INC.
Fig 5: D-Check Mode (3 of 3)
G95066Courtesy of SUBARU OF AMERICA, INC.
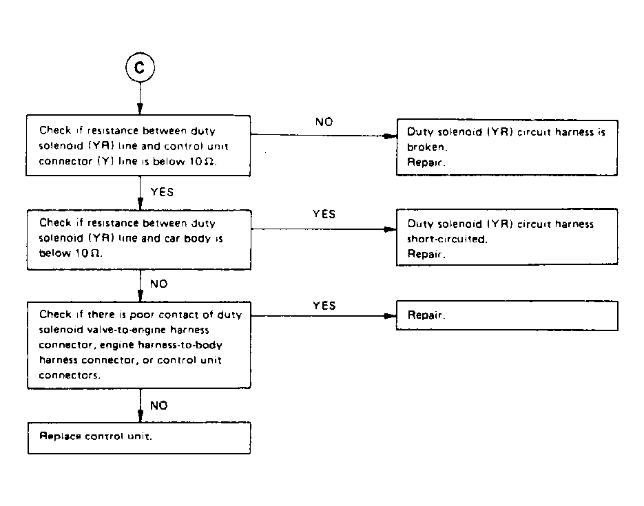
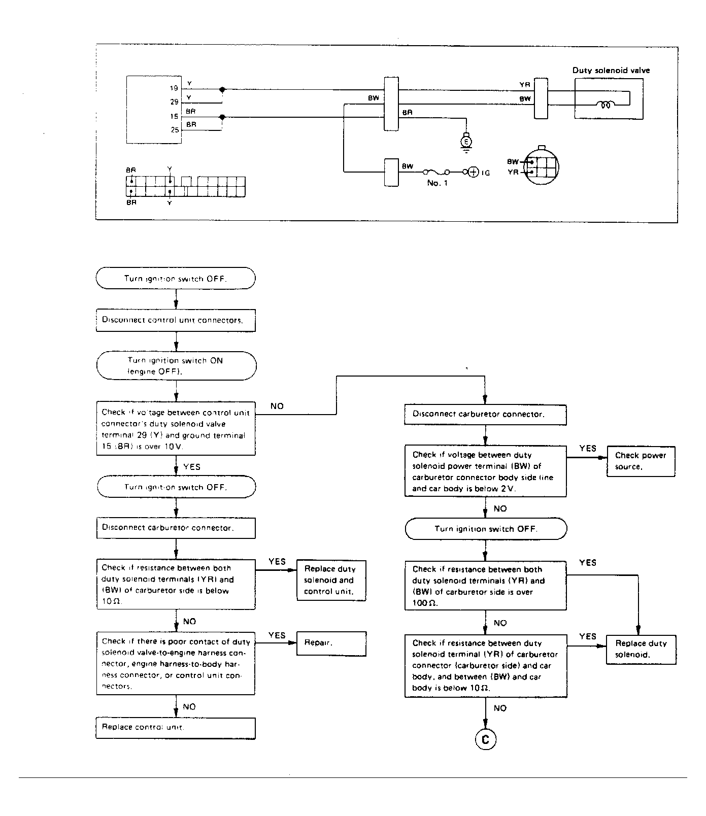
Fig 6: Trouble Code 14, Duty Solenoid Valve (1 of 2)
G95067Courtesy of SUBARU OF AMERICA, INC.
Fig 7: Trouble Code 14, Duty Solenoid Valve (2 of 2)
G95068Courtesy of SUBARU OF AMERICA, INC.
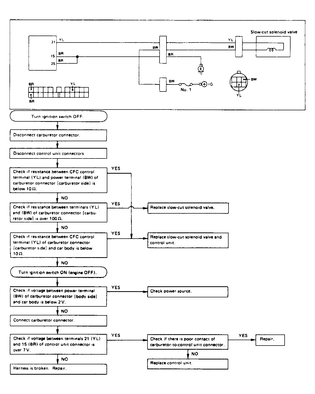
Fig 8: Trouble Code 15, Coasting Fuel-Cut System
G95069Courtesy of SUBARU OF AMERICA, INC.
Fig 9: Trouble Code 21, Water Temperature Sensor
G95070Courtesy of SUBARU OF AMERICA, INC.
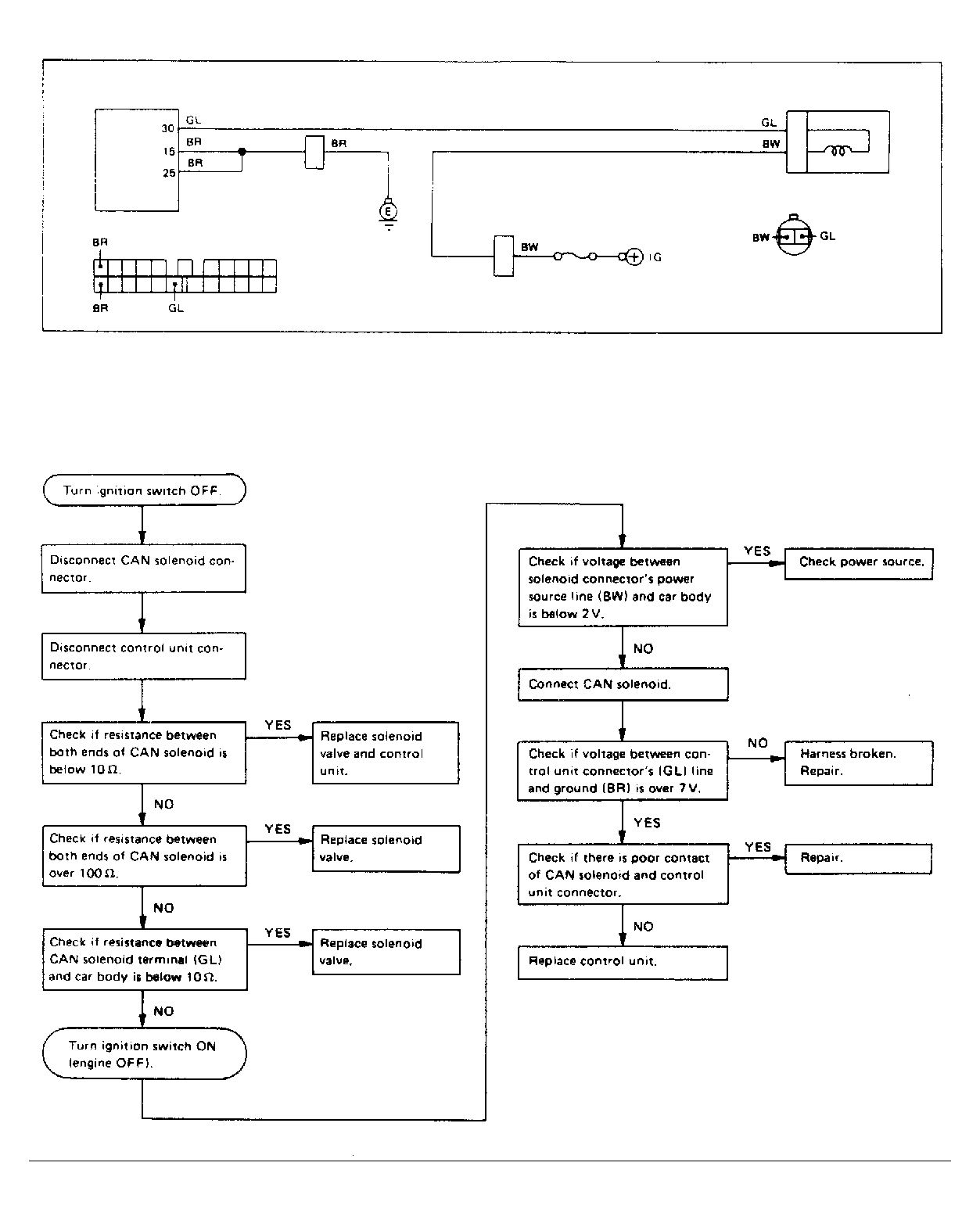
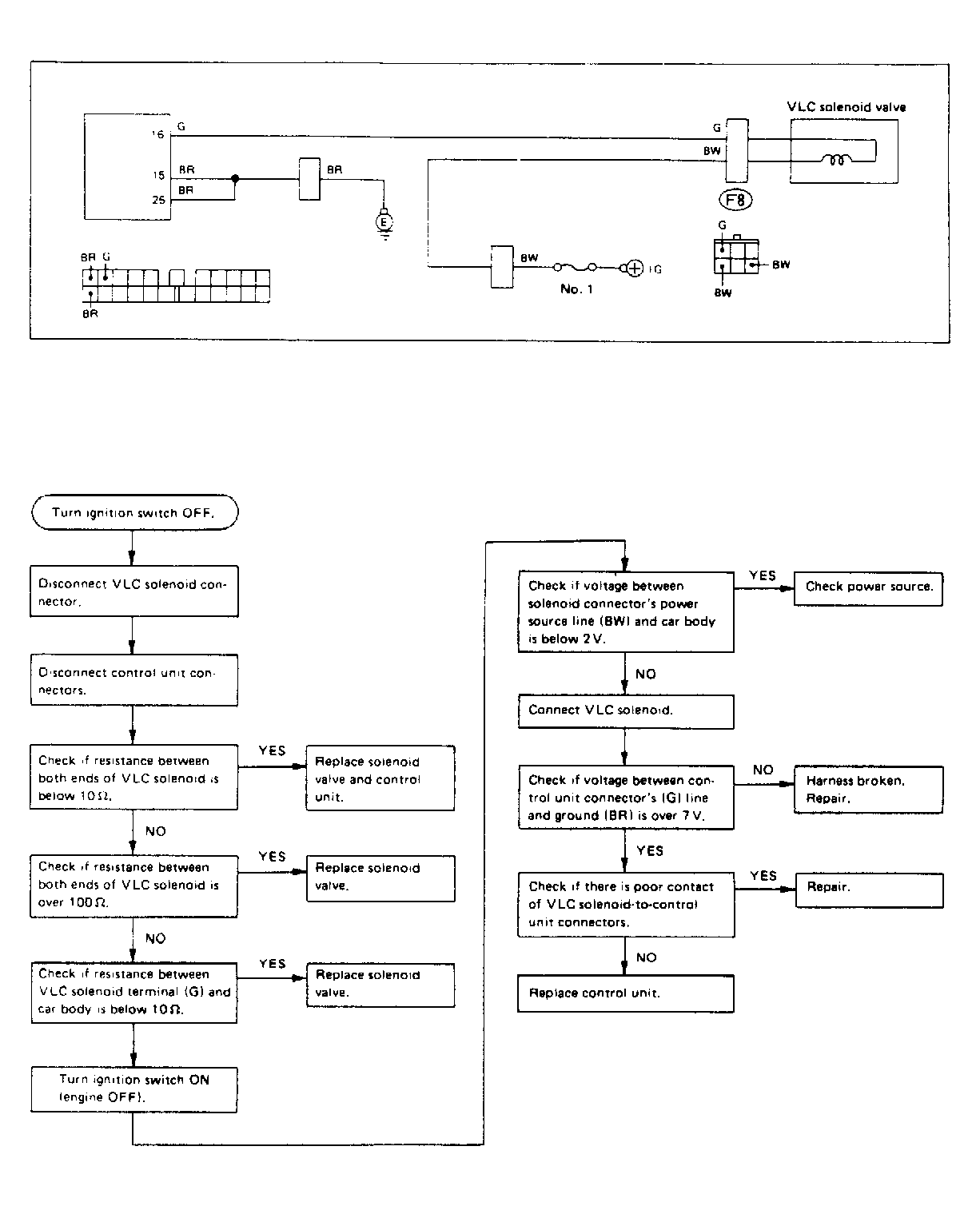
Fig 10: Trouble Code 22, VLC Solenoid Valve
G95071Courtesy of SUBARU OF AMERICA, INC.
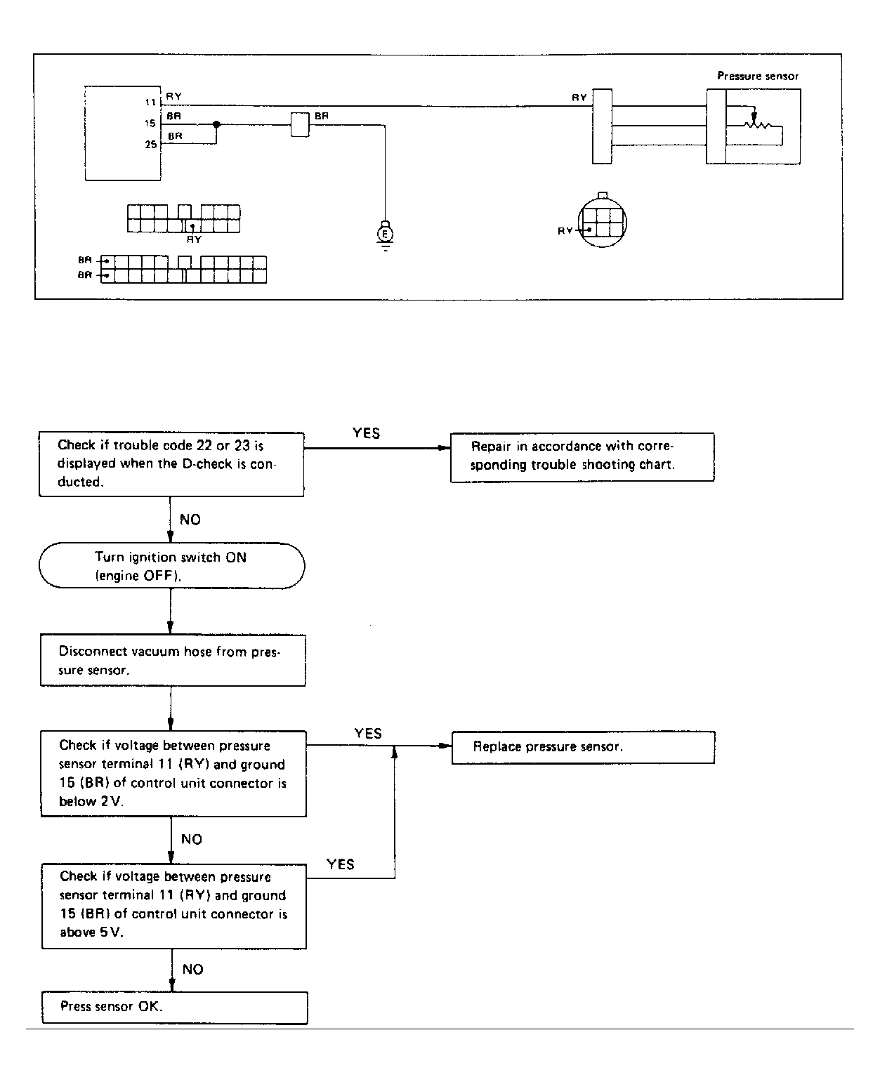
Fig 11: Trouble Code 23, Pressure Sensor
G95072Courtesy of SUBARU OF AMERICA, INC.
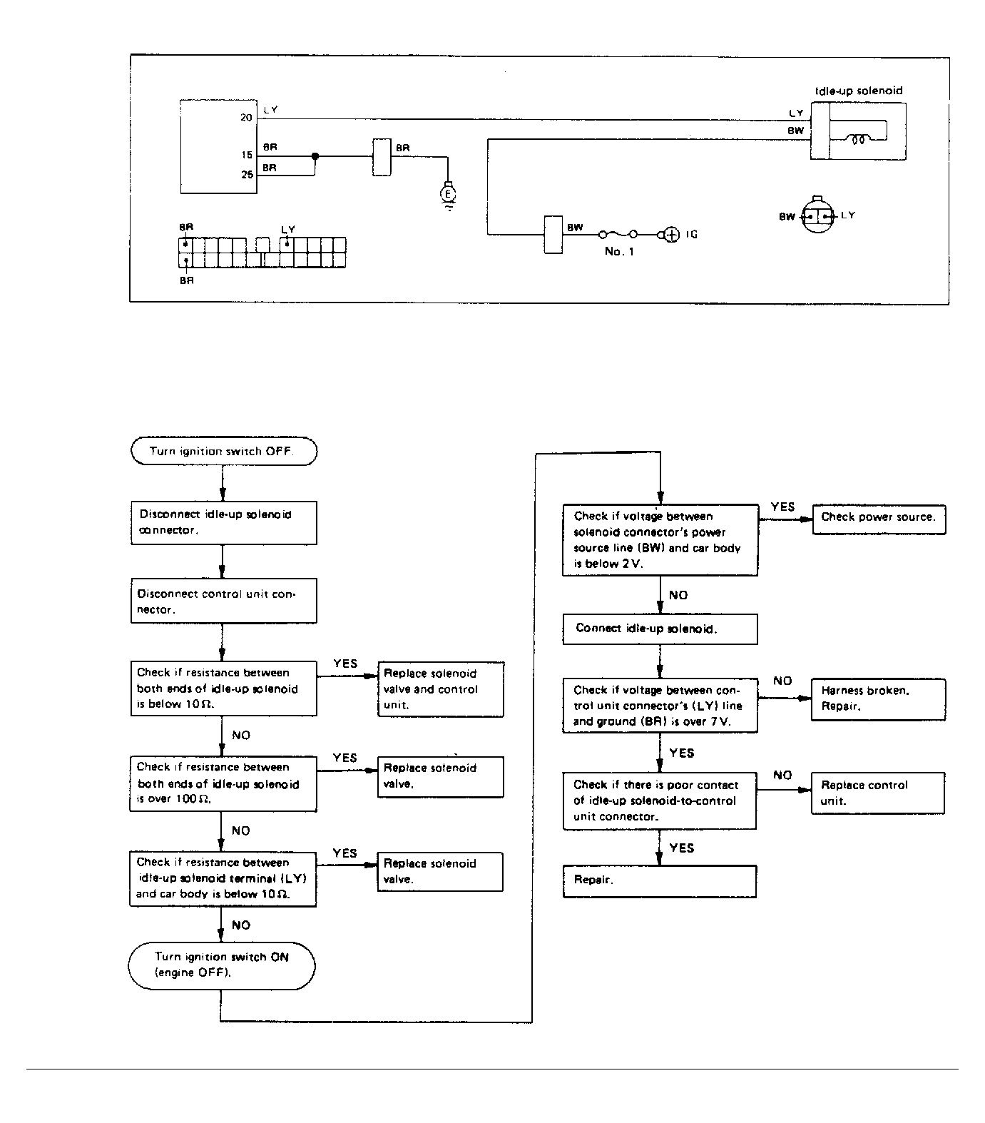
Fig 12: Trouble Code 24, Idle-Up Solenoid
G95073Courtesy of SUBARU OF AMERICA, INC.
Fig 13: Trouble Code 25, FCV Solenoid Valve
G95074Courtesy of SUBARU OF AMERICA, INC.
Fig 14: Trouble Code 32, O2 Sensor
G95075Courtesy of SUBARU OF AMERICA, INC.
Fig 15: Trouble Code 33, Car Speed Sensor
G95076Courtesy of SUBARU OF AMERICA, INC.
Fig 16: Trouble Code 35, Purge Control Solenoid
G95077Courtesy of SUBARU OF AMERICA, INC.
Fig 17: Trouble Code 52, Clutch Switch
G95078Courtesy of SUBARU OF AMERICA, INC.
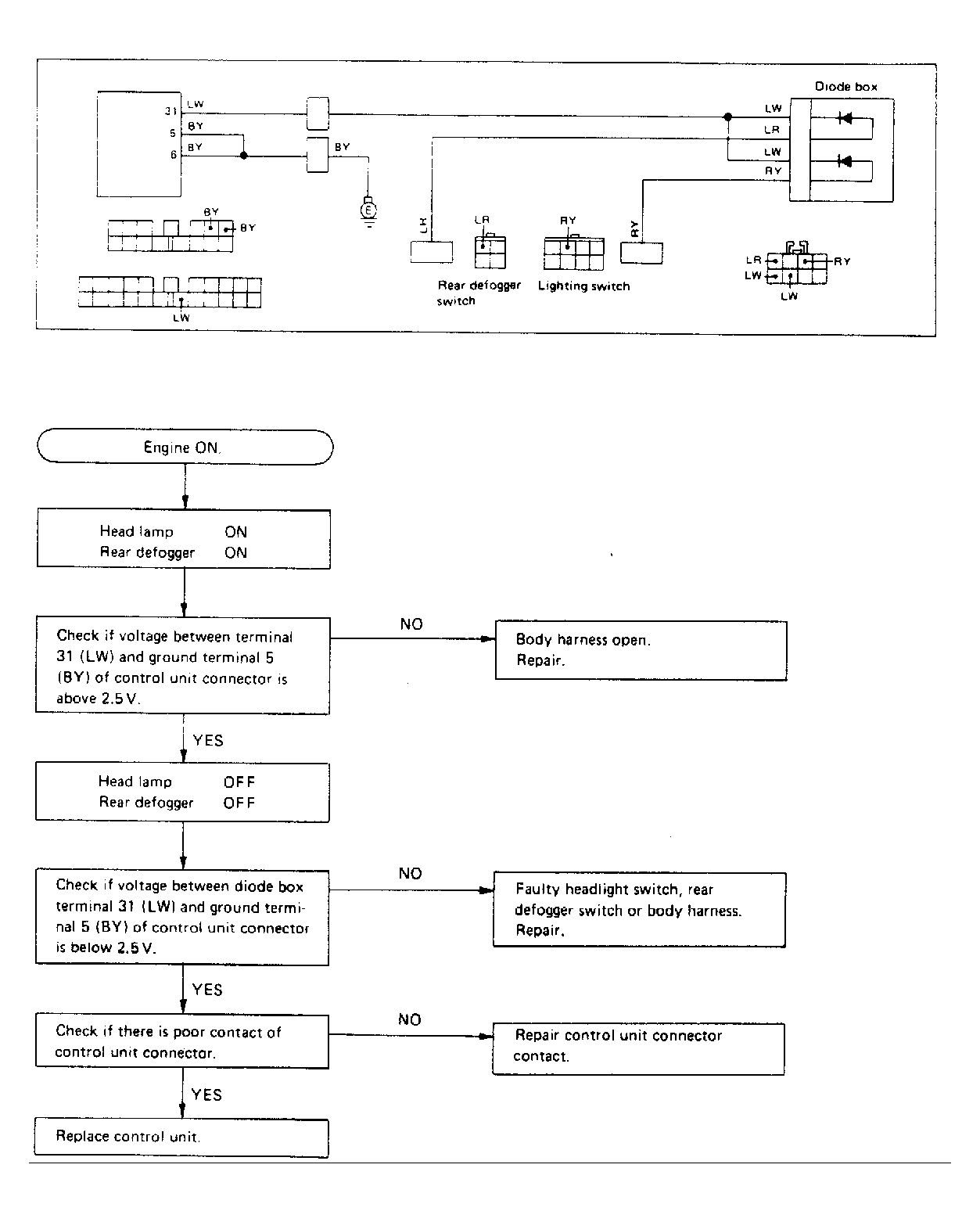
Fig 18: Trouble Code 62, Idle-Up System
G95079Courtesy of SUBARU OF AMERICA, INC.
Fig 19: Trouble Code 63, Idle-Up System
G95080Courtesy of SUBARU OF AMERICA, INC.
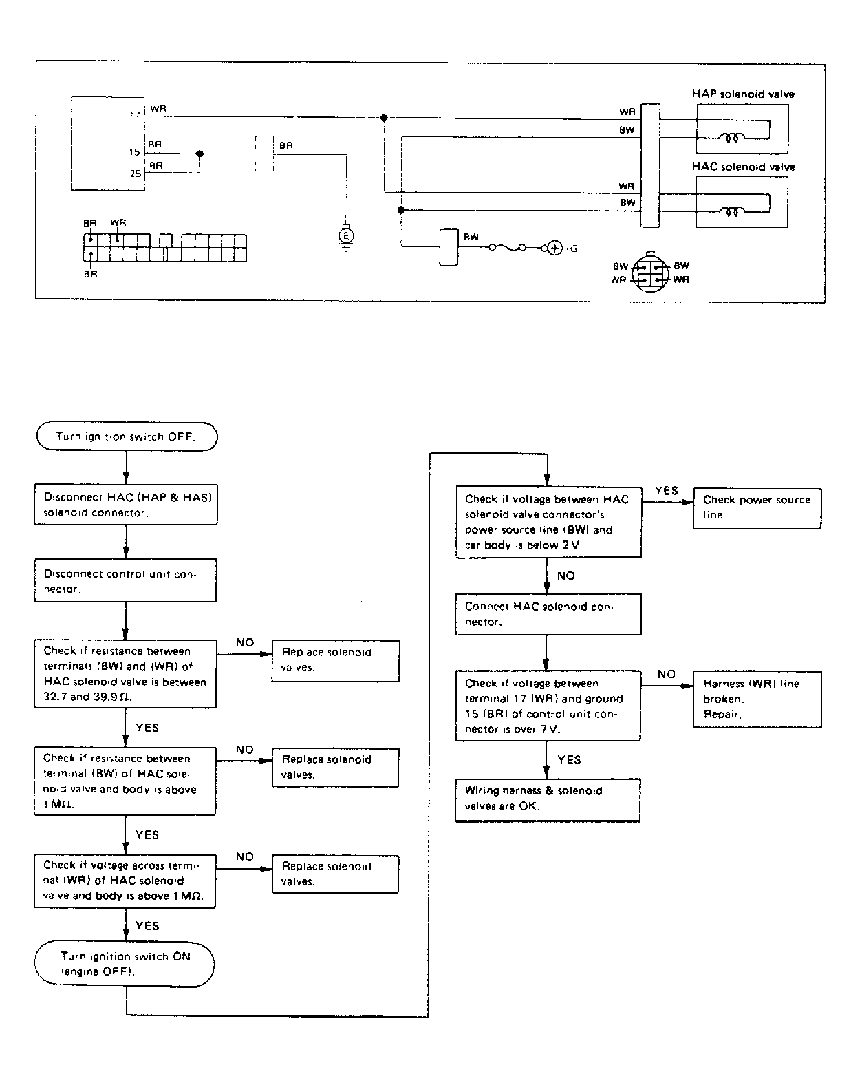
Fig 20: Trouble Shooting for (HAC) High Altitude Compensator System
G95081Courtesy of SUBARU OF AMERICA, INC.
Fig 21: Electrical System of High Altitude Primary (HAP) & High Altitude Secondary (HAS) Solenoid Valve
G95082Courtesy of SUBARU OF AMERICA, INC.
Fig 22: Air (Atmospheric Pressure) Inlet System
G95083Courtesy of SUBARU OF AMERICA, INC.
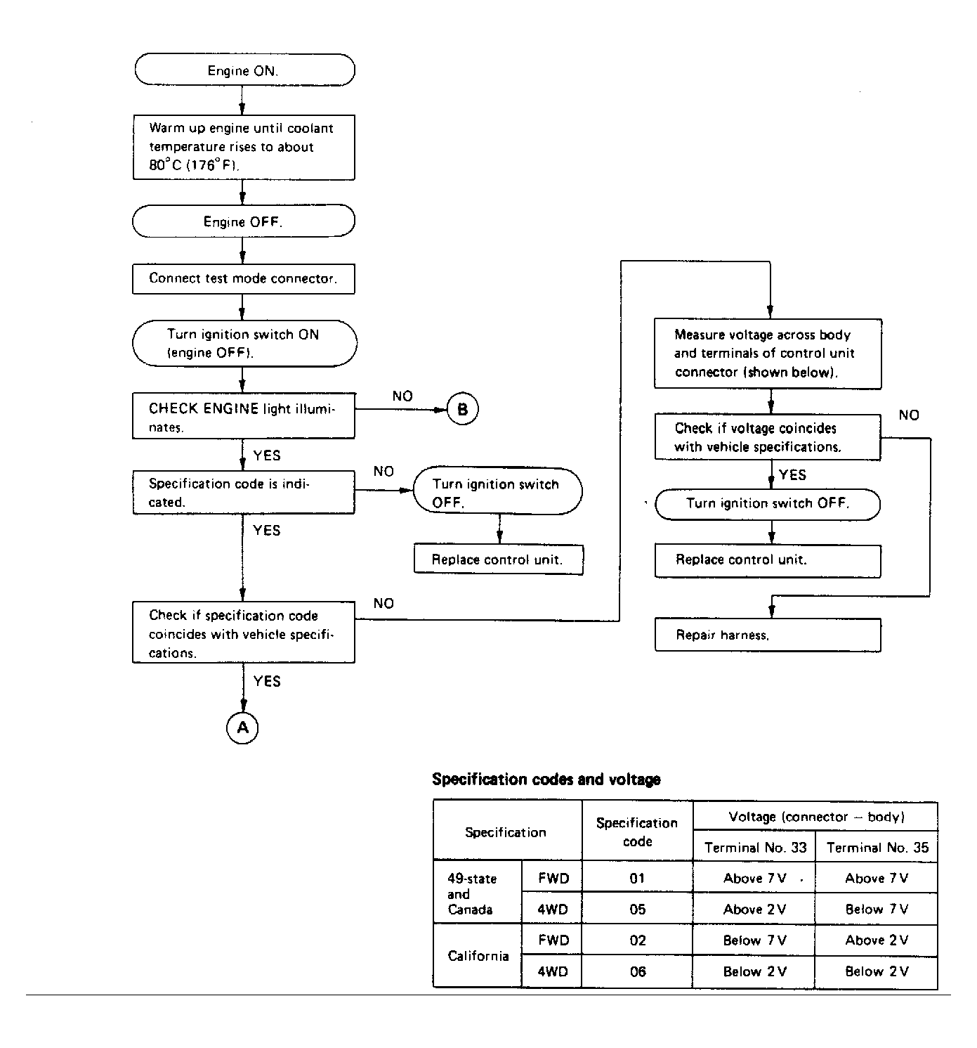
Fig 23: Control Unit Inspection
G95084Courtesy of SUBARU OF AMERICA, INC.