lemon-mirror:
Home >> Subaru >> 2016 >> BRZ Series.HyperBlue >> Repair and Diagnosis >> Electrical >> Starter >> Entry Start System Entry System (Keyless Entry) >> Entry & Start System (Entry Function) >> Description Of Functions

Description Of Functions

  1. Description of functions

    The following terminology is used: "Operation" refers to the user operation performed via the entry & start system. "Expected vehicle behavior" refers to how a typical existing vehicle reacts in response to a specific operation. "Possible cause/diagnosis" points to a possible cause of failure and a diagnostic clue when the vehicle does not respond as expected.

    1. Example: Operation no.
      Operation -
      Expected vehicle behavior -
      Waveform or output value -
      Possible cause Diagnosis
      - -
  2. Basic notes
    1. You can check DTCs and an ECM data list for the entry & start system by using the SSM3. [Starter Request Signal] (an item under [Current Data Display & Save]) indicates the engine start request signal output.
    2. To check DTCs, follow the steps shown below. If DTCs are displayed, diagnose them first.
      1. Connect the SSM3 to the DLC3.
      2. Turn the ignition switch to ON.
      3. Select the following menu items: [Body], and then [Entry & Start] or [Power Source Control]), and then [DTC].
      4. Enter the following menu items: [Powertrain], [Engine & ECT], and then [DTC].
    3. If the selection made in the customize setting for the entry & start system has been cancelled, cancel the entry cancel setting (Refer to CUSTOMIZE PARAMETERS  ).
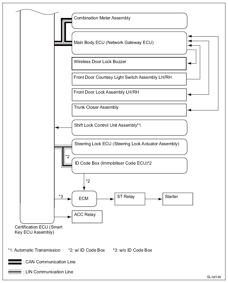
  3. System diagram
    Fig 1: Anti-Theft System/Smart Entry Start System Diagram (1 Of 2)
    G10216206Courtesy of SUBARU OF AMERICA, INC.
    Fig 2: Anti-Theft System/Smart Entry Start System Diagram (2 Of 2)
    G08552998Courtesy of SUBARU OF AMERICA, INC.
  4. Diagnostic procedure based on user operation
    1. Operation 1
      Operation Change the power mode to IG OFF, lock all doors, and stand 3 m or more away from the vehicle carrying the electrical key transmitter sub-assembly with you.
      NOTE: An LF band request signal is output every 0.25 seconds, which prompts each electrical key antenna (exterior antenna) to create a detection area. Each front door outer handle assembly (electrical key antenna) creates an approximately 0.7 m wide detection area.
      Waveform or output value Pulse generation (D41-12 (CLG1) - D48-11 (GND)(1))
      NOTE:
      (1) (Refer to ECM TERMINAL ARRANGEMENT  )
    2. Operation 2
      Operation Carrying the electrical key transmitter sub-assembly with you, stand 0.7 m away from the driver's door.
      NOTE: If the electrical key transmitter sub-assembly is inside the detection area, and if the key ID transmitted to the electrical key transmitter sub-assembly matches that stored in the collation ECM (smart key ECM assembly), the system enters unlock standby mode. If you touch the unlock sensor with your hand when the system is in unlock standby mode, the door unlocks. Signal transmission: Collation ECM (smart key ECM assembly) →front door handle assembly (electrical key antenna) →electrical key transmitter sub-assembly →door control receiver →collation ECM (smart key ECM assembly) →body ECM
      Expected vehicle behavior The LED on the electrical key transmitter sub-assembly blinks. If the LED does not blink, one of the parts listed in the table below might be faulty.
      Waveform or output value
      • Pulse generation (D41-12 (CLG1) - D48-11 (GND)(1))
      • Pulse generation (D40-17 (RDA) - D48-11 (GND)(1))
      • Pulse generation (D40-19 (RSSI) - D48-11 (GND)(1))
      NOTE:
      (1) (Refer to ECM TERMINAL ARRANGEMENT  )
      Possible cause Diagnosis
      Electrical key transmitter sub-assembly
      • The key ID code transmitted by the electrical key transmitter sub-assembly does not match the one stored in the collation ECM (smart key ECM assembly). Check the operation using another electrical key transmitter sub-assembly.
      • If the LED on the electrical key transmitter sub-assembly does not blink in the 0.7 m (2.3 feet) wide area beside the driver's door, perform the following:
        • Check the operation by pressing the lock/unlock button on the electrical key transmitter sub-assembly. If the door can lock/unlock, it means that a detection area has not been created. If this is the case, the problem is located in parts other than the electrical key transmitter sub-assembly or the door control receiver.
      • If the electrical key transmitter sub-assembly is faulty, you can neither start the engine nor change the power mode to ACC ON or IG ON. Normally, if you move the shift lever in P*1 and press the engine switch using the electrical key transmitter sub-assembly from the driver's seat without depressing the brake pedal*1 or the clutch pedal*2, the smart key indicator on the combination meter assembly blinks green. If the door does not open, use the mechanical key integrated into the electrical key transmitter sub-assembly to open the door.
        • *1: With automatic transmission
        • *2: With manual transmission
      NOTE: Before replacing the electrical key transmitter sub-assembly, check if the transmitter battery is not drained.
      The transmitter battery is drained.
      • Hold down the lock switch on the electrical key transmitter sub-assembly for 5 seconds and check how many times the LED blinks. If the LED does not blink, or blinks only once or twice, the transmitter battery might be drained. If the LED does not blink at all, the electrical key transmitter sub-assembly might be faulty.
      • If the transmitter battery voltage drops to 2.1 V or less before the electrical key transmitter sub-assembly starts transmitting a signal, [Yes] is displayed for [Key Low Battery] (an item under [Current Data Display & Save]).
      • If the transmitter battery voltage drops to 2.0 or less, you cannot perform any operation.
        NOTE: In low temperature environment, output from the electrical key transmitter sub-assembly decreases.
      • If the transmitter battery is drained, you can neither start the engine nor change the power mode to ACC ON or IG ON. To forcibly start the engine under this condition, place the electrical key transmitter sub-assembly over the engine switch.
      • Identify the type of the transmitter battery and check if it is installed properly.
      External radio waves
      • If a problem occurs only in certain places or at certain times, it is likely the effect of radio wave interference.
      • If the electrical key transmitter sub-assembly is faulty, it is probably due to the following reasons: the transmitter battery is drained; an electrical key transmitter sub-assembly of another vehicle is used, or; the electrical key transmitter sub-assembly is exposed to external radio waves. For the following [Current Data Display & Save] items, [Yes] may be displayed: [Unmatched Vehicle-ID], [No Response], [Unmatch Code or Form], or [ID Code Difference(Resp)]
      Collation ECM (smart key ECM assembly) -
      Front door outer handle assembly A detection area is not properly created outside the vehicle.
      • If the electrical key transmitter sub-assembly does not blink when it is located 0.7 m away from the driver's side front door outer handle assembly but blinks when it is located 0.7 m away from the passenger's side front door outer handle assembly, the driver's side front door outer handle assembly might be faulty.
      • Even when a detection area is not properly created outside the vehicle, you can start the engine by turning the engine switch ON (ACC).
      • By using the SSM3, you can check if a detection area has been created outside the vehicle. (Refer to OPERATION CHECK  )
      • Even when a detection area is not properly created outside the vehicle, you can unlock a door by pressing the unlock button on the electrical key transmitter sub-assembly.
      Door control receiver
      • If the door control receiver is faulty, you cannot lock and unlock the doors by a touch sensor operation.
      • If the door control receiver is faulty, you cannot lock and unlock the doors by a wireless unlock operation.
      • If the door control receiver is faulty, you can neither start the engine nor change the power mode to IG ON or ACC ON unless you perform an emergency operation.
      • By using the SSM3, you can check if a detection area has been created outside the vehicle. (Refer to OPERATION CHECK  )
      The vehicle battery is discharged. You can check if the vehicle battery is discharged by operating the horn.
      Other
      • If the entry function has been cancelled using the customize function, a detection area will not be created. Therefore, the LED on the electrical key transmitter sub-assembly does not blink even when you move the electrical key transmitter sub-assembly towards the front door outer handle assembly.
      • When the entry & start system is enabled, leaving the electrical key transmitter sub-assembly in a detection area created outside a vehicle door could cause the transmitter battery to become discharged. Therefore, if the electrical key transmitter sub-assembly is left in this state for 10 minutes or longer, the entry & start system automatically disables the detection area outside the vehicle where the electrical key transmitter sub-assembly is located.
      • If you inadvertently leave the electrical key transmitter sub-assembly inside the vehicle, and then use another electrical key transmitter sub-assembly to lock a door, the LED on the second electrical key transmitter sub-assembly does not blink even when you move it toward the passenger's side front door outer handle assembly.
    3. Operation 3
      Operation Carrying the electrical key transmitter sub-assembly with you, and making sure that it is inside the detection area created outside the vehicle, touch the unlock sensor on the driver's door.
      Expected vehicle behavior As the door unlocks, you get an answer-back. If this does not happen, one of the parts listed in the table below might be faulty.
      Waveform or output value
      • Pulse generation (D41-12 (CLG1) - D48-11 (GND)(1))
      • Tester conditions: Body ECM, instrument panel junction block assembly()
      NOTE:
      (1) (Refer to ECM TERMINAL ARRANGEMENT  )
      Possible cause Diagnosis
      Same failure locations as those shown under Operation 2, for cases in which the LED on the electrical key transmitter sub-assembly does not blink -
      Front door outer handle assembly (unlock sensor)
      • If you can unlock the door by touching the passenger's side unlock sensor carrying the electrical key transmitter sub-assembly with you, the driver's side unlock sensor might be faulty.
      • In normal operation, if you touch the unlock sensor, [ON] is displayed for [D-Door Touch Sensor] (an item under [Current Data Display & Save]).
      Door lock/unlock function If you cannot lock/unlock a door by operating the door control switch inside the vehicle, the door lock function might be faulty.
    4. Operation 4
      Operation Get on the vehicle carrying the electrical key transmitter sub-assembly with you, close the door, move the shift lever in P(1), and then press the engine switch once without depressing the brake pedal(1) or the clutch pedal(2).
      Expected vehicle behavior
      • The smart indicator inside the combination meter assembly blinks green (blinks slowly), and the engine status changes to ACC ON.
      • The steering wheel unlocks.

      If the smart key indicator does not blink, one of the parts listed in the table below might be faulty.
      NOTE: If you press the engine switch, the indoor electrical key antenna creates a key detection area inside the vehicle to detect the electrical key transmitter sub-assembly inside the vehicle. After receiving a request signal, the electrical key transmitter sub-assembly transmits an ID code, and the LED on the electrical key transmitter sub-assembly blinks for a short period of time. After the engine switch is pressed, if the key ID transmitted by the electrical key transmitter sub-assembly matches the one stored in the collation ECM (smart key ECM assembly), the ACC relay becomes ON, and the smart key indicator on the combination meter assembly blinks green (blinks slowly). When the power mode changes, the L code and S code(3) check process completes. The steering wheel is then unlocked, and the immobilizer is disabled. The [Immobilizer] status in [Current Data Display & Save] is changed from [Set] to [Unset]. Signal transmission: Collation ECM (smart key ECM assembly) →indoor electrical key antenna →electrical key transmitter sub-assembly →door control receiver →collation ECM (smart key ECM assembly).
      NOTE: A detection area is created inside the vehicle under the following conditions:
      • A door is open.
      • During approximately 30 seconds following the opening/closing of a door
      • The brake pedal is depressed.
      • During approximately 30 seconds following the depressing of the brake pedal
      • Immediately after the engine switch is pressed
      Waveform or output value
      • Pulse generation (D40-17 (RDA) - D48-11 (GND)(1))
      • Pulse generation (D41-3 (CLG5) - D48-11 (GND)(1))
      • Pulse generation (D59-3 (SLR+) - D59-1 (GND)(1))
      (1) With automatic transmission
      (2) for manual transmission
      (3) With ID code box
      NOTE:
      (4) (Refer to ECM TERMINAL ARRANGEMENT  )
      Possible cause Diagnosis
      Collation ECM (smart key ECM assembly) -
      External radio waves
      • If the failure occurs in certain locations or during certain periods of time, it may be due to interference from external radio waves.
      • If interference from external radio waves is suspected inside the vehicle, remove all connectors from the devices that are not part of the standard equipment, or disconnect or remove electrical devices, to check for the presence of noise.
      Indoor electrical key antenna assembly that creates a detection area inside the vehicle
      • If a detection area is not properly created inside the vehicle you can neither start the engine nor change the power mode to ACC ON or IG ON. In the event of an emergency, however, you can forcibly start the engine by placing the electrical key transmitter sub-assembly over the engine switch.
      • Using the SSM3, activate keyless access system check to forcibly create a detection area inside the vehicle. Then, place the electrical key transmitter sub-assembly inside the detection area. Short beeps sound. (Refer to OPERATION CHECK  )
      Engine switch In normal operation, if you press the engine switch, [ON] is displayed for [Start Switch1] and [Start Switch2] (items under [Current Data Display & Save]).
      ID code box (immobilizer code ECM) (1) [OK] must be displayed for [S Code Check] (an item under [Current Data Display & Save]). If [OK] is displayed for [S Code Check], it means that the collation ECM (smart key ECM assembly) code matches the ID code box (immobilizer code ECM) code.
      Neutral start switch assembly (2) In normal operation, if you move the shift lever in P, [ON] is displayed for [Neutral SW/Clutch SW] (an item under [Current Data Display & Save]).
      Steering lock ECM (steering lock actuator assembly)
      • If [OK] is displayed for [L Code Check] (an item under [Current Data Display & Save]) when the power mode is ACC ON, power is supplied to the steering motor for approximately 10 seconds. The ECM then sends an unlock signal to the steering motor. At this moment, the result for [Unlock Request Receive] (an item under [Current Data Display & Save]) temporarily changes from [NG] to [OK]. As the steering wheel unlocks, the ECM receives the unlock signal from the steering motor, and the result displayed for [Steering Unlock] (an item under [Current Data Display & Save]) changes from [Unset] to [Set].
      • With ID code box
        • In order for the steering wheel to be unlocked, [OK] must be displayed for [L Code Check] under [Current Data Display & Save]. This means that the ID code stored in the steering lock ECM (steering lock actuator assembly) and [S Code Check] (ID code box (immobilizer code ECM)) must match the collation ECM (smart key ECM assembly) and the ID code box (immobilizer code ECM).
      • Without ID code box
        • In order for the steering wheel to be unlocked, [OK] must be displayed for [L Code Check] under [Current Data Display & Save] This means that the ID code stored in the steering lock ECM (steering lock actuator assembly) must match the one stored in the collation ECM (smart key ECM assembly).
      (1) The ID code box is included.
      (2) With automatic transmission
      NOTE: The electrical key transmitter sub-assembly, the transmitter battery, and the vehicle battery should already have been inspected during the previous operation procedure. If not, inspect them now.
    5. Operation 5
      Operation Carrying the electrical key transmitter sub-assembly with you, move the shift lever in P(1) and depress the brake pedal(1) or the clutch pedal(2).
      Expected vehicle behavior The smart key indicator on the combination meter assembly lights up green. If the smart key indicator does not light up, one of the parts listed in the table below might be faulty.
      (1) With automatic transmission
      (2) for manual transmission
      Possible cause Diagnosis
      Stop light switch assembly(1) If the brake pedal is depressed, [ON] is displayed for [Stop Light Switch 1] (an item under [Current Data Display & Save]).
      Clutch start switch assembly(2) If the clutch pedal is depressed, [ON] is displayed for [Neutral SW/Clutch SW] (an item under [Current Data Display & Save]).
      Collation ECM (smart key ECM assembly) Start the ECM terminal arrangement. (Refer to ECM TERMINAL ARRANGEMENT  )
      (1) With automatic transmission
      (2) for manual transmission
    6. Operation 6
      Operation Get on the vehicle carrying the electrical key transmitter sub-assembly with you, move the shift lever in P(1), depress and hold down the brake pedal(1) or the clutch pedal(2), and then press the engine switch.
      Expected vehicle behavior The engine starts. If the engine does not start, one of the parts listed in the table below might be faulty.
      NOTE: If you press the engine switch with the steering wheel unlocked, a starter drive request signal is output from the starter drive request output terminal of the collation ECM (smart key ECM assembly). 12 V is then supplied to the starter relay via the starter relay terminal of the ECM.]
      (1) With automatic transmission
      (2) for manual transmission
      Possible cause Diagnosis
      Steering lock system In normal operation, when the steering wheel is unlocked, [ON] is displayed for [Steering Unlock Switch] (an item under [Current Data Display & Save]).
      Collation ECM (smart key ECM assembly) [Starter Request Signal] (an item under [Current Data Display & Save]) indicates the engine start request signal output. When [ON] is displayed for this item, it means that the collation ECM (smart key ECM assembly) is outputting an engine start request signal to the ECM.
      ECM [Starter SW] (an item under [Current Data Display & Save]) indicates the starter drive command. If [ON] is displayed for this item, 12V is output from the starter relay terminal, which is then applied to the starter relay.
      Starter relay [Starter Signal] (an item under [Current Data Display & Save]) indicates the electrical potential of the starter relay terminal of the ECM. It tells you whether or not voltage is actually applied to the starter relay.
      Starter -
      The vehicle battery is discharged. You can check if the vehicle battery is discharged by simply sounding the horn.
    7. Operation 7
      Operation Press the engine switch.
      Expected vehicle behavior The vehicle turns to IG OFF and the engine stops.
    8. Operation 8
      Operation Open a door.
      Expected vehicle behavior The steering wheel locks. If this does not happen, one of the parts listed in the table below might be faulty.
      Possible cause Diagnosis
      Steering lock system -
      Door courtesy light switch assembly If any one of the doors opens, [OFF] is displayed for [D Door Courtesy SW] (an item under [Current Data Display & Save]).
    9. Operation 9
      Operation Carrying the electrical key transmitter sub-assembly with you, touch the lock sensor on the driver's door outer handle.
      Expected vehicle behavior As the door locks, you get an answer-back.
  5. Vehicle battery conservation function
    1. When the entry & start system (entry function) is enabled, the vehicle performs a key detection operation every 0.25 seconds. If the vehicle is left in this state for a prolonged period of time, the battery can become completely drained. The following mechanisms are provided to help reduce battery drainage:
      1. If the engine is not started for 5 or more days, periodic signal transmission from the electrical key antenna stops. In this event, you can unlock a door by touching the unlock sensor on front door outer handle assembly.
      2. If the engine is not started for 14 or more days, the lock/unlock sensor of the passenger's side front door outer handle assembly is disabled. In this event, you need to use the unlock sensor on the driver's side front door outer handle assembly to unlock a door.
      3. If the electrical key transmitter sub-assembly is left inside the detection area created outside the vehicle for 10 minutes or more, the exterior electrical key antenna that is detecting the presence of the electrical key transmitter sub-assembly is deactivated.
    2. To restore the entry & start system, perform the following:
      1. Lock and then unlock the door by touching the lock/unlock sensor on the driver's side front door outer handle assembly holding the key.
      2. Once this operation is performed, all doors can be opened and closed.
      3. Lock and then unlock all doors using a wireless operation.
  6. Warning function
    1. Alarm that goes off when you attempt to get off the vehicle with the shift lever in a position other than P (power deactivation notification) (applicable to automatic transmission only)
      1. Situation A: An attempt to get off the vehicle was detected (the driver's door opens when the shift lever is in a position other than P).
        Item Contents
        Purpose of the warning
        • To prevent the vehicle from suddenly moving forward
        • To prevent the vehicle from being stolen
        • To prevent the vehicle from moving (to prevent the vehicle from starting moving down a slope or an inclined plane without a driver inside the vehicle)
        Warning activation conditions (The warning is activated when all of these conditions are met).
        • The power mode is ACC ON or IG ON.
        • The shift lever is moved to P.
        • Driver's door is open.
        • The vehicle is stopped.
        Description
        • The combination meter assembly buzzer gives a continuous beeping sound.
        Warning deactivation conditions (The warning is deactivated when any one of these conditions is met).
        • The power mode is IG OFF.
        • The shift lever is moved to P.
        • Driver's door is closed
        • The vehicle is running.
      2. Situation B: Under situation A, the driver gets off the vehicle carrying the electrical key transmitter sub-assembly, closes the driver's door, and attempts to walk away from the vehicle.
        Item Contents
        Purpose of the warning
        • To prevent the vehicle from suddenly moving forward
        • To prevent the vehicle from being stolen
        • To prevent the vehicle from moving (to prevent the vehicle from starting moving down a slope or an inclined plane without a driver inside the vehicle)
        Warning activation conditions (The warning is activated when all of these conditions are met).
        • The power mode is ACC ON or IG ON.
        • The shift lever is in a position other than P.
        • The driver's door is opened and then closed.
        • The electrical key transmitter sub-assembly is not inside the vehicle (a matching code is not detected inside the vehicle).
        • The vehicle is stopped.
        Description
        • The combination meter assembly buzzer gives a continuous beeping sound.
        • The smart key indicator blinks yellow.
        • The wireless buzzer gives a continuous beeping sound.
        Warning deactivation conditions (The warning is deactivated when any one of these conditions is met).
        • The power mode changes to IG OFF.
        • The shift lever is moved to P.
        • The electrical key transmitter sub-assembly is detected inside the vehicle (a matching code is detected inside the vehicle).
        • The vehicle is running.
    2. Alarm that goes on when you attempt to get off the vehicle with the shift lever in P (without turning off the power) (key reminder warning)

      *: for automatic transmission

      1. Situation A: An attempt is made to open the driver's door and get off the vehicle with the steering wheel unlocked.
        Item Contents
        Purpose of the warning To prevent the vehicle from being stolen
        Warning activation conditions (When all of the conditions for either condition 1 or condition 2 are met) Condition 1:
        • ACC ON
        • Driver's door is open.

        Condition 2 (1 second):
        • The power mode is IG OFF.
        • Driver's door is open.
        • The steering wheel is unlocked.
        Description
        • The combination meter assembly buzzer gives a continuous beeping sound.
        Warning deactivation conditions (The warning is deactivated when any one of these conditions is met).
        • The power mode changes to IG ON.
        • Driver's door is closed
        • The power mode is IG OFF and the steering wheel is locked.
      2. Situation B: Under Condition 1 of Situation A, the driver gets off the vehicle carrying the electrical key transmitter sub-assembly, closes the driver's door, and attempts to walk away from the vehicle.
        Item Contents
        Purpose of the warning To prevent the vehicle from being stolen
        Warning activation conditions (The warning is activated when all of these conditions are met).
        • The power mode is ACC ON or IG ON.
        • The shift lever is in P.
        • The driver's door is opened and then closed.
        • The electrical key transmitter sub-assembly is not inside the vehicle (a matching code is not detected inside the vehicle).
        • The vehicle is stopped.
        Description
        • The combination meter assembly buzzer beeps 1 time.
        • The wireless buzzer makes 3 short beeping sounds.
        • The smart key indicator on the combination meter assembly blinks orange.
        Warning deactivation conditions (The warning is deactivated when any one of these conditions is met).
        • The engine switch is off.
        • The electrical key transmitter sub-assembly is detected inside the vehicle (a matching code is detected inside the vehicle).
      3. Situation C: Under the situation in which the conditions of Situation B are met, the driver closes the door and performs an entry lock operation.
        Item Contents
        Purpose of the warning To prevent the vehicle from being stolen
        Warning activation conditions (The warning is activated when all of these conditions are met).
        • The power mode is ACC ON or IG ON.
        • The shift lever is in P.
        • The electrical key transmitter sub-assembly is not inside the vehicle (a matching code is not detected inside the vehicle).
        • The electrical key transmitter sub-assembly is detected outside the vehicle (a matching code is detected outside the vehicle).
        • An entry lock operation is performed.
        • The vehicle is stopped.
        Description
        • The combination meter assembly buzzer beeps once.
        • The wireless buzzer gives a continuous beeping sound.
        • The smart key indicator blinks orange.
        Warning deactivation conditions (The warning is deactivated when any one of these conditions is met).
        • 5 seconds elapses after the start of warning (only the buzzer stops).
        • The power mode is IG OFF.
        • The shift lever is in a position other than P.
        • The vehicle is running.
        • The electrical key transmitter sub-assembly is detected inside the vehicle (a matching code is detected inside the vehicle).
        • Open one of the doors.
        • Close one of the doors.
    3. Warning provided when a fellow passenger brings the electrical key transmitter sub-assembly outside the vehicle
      1. A door other than the driver's door opens, and a fellow passenger attempts to get off the vehicle carrying the key.
      Item Contents
      Purpose of the warning To prevent any situation that might make it impossible to restart the engine
      Warning activation conditions (The warning is activated when all of these conditions are met).
      • The power mode is ACC ON or IG ON.
      • A door other than the driver's door is opened and then closed.
      • The vehicle is stopped.
      • The electrical key transmitter sub-assembly is not inside the vehicle (a matching code is not detected inside the vehicle).
      Description
      • The combination meter assembly buzzer beeps once.
      • The wireless buzzer makes 3 short beeping sounds.
      • The smart warning light on the combination meter assembly blinks orange.
      Warning deactivation conditions (The warning is deactivated when any one of these conditions is met).
      • The engine switch is off.
      • The electrical key transmitter sub-assembly is detected inside the vehicle (a matching code is detected inside the vehicle).
    4. Warning provided when the key is not inside the detection area
      1. An attempt is made to change the power mode to IG ON or ACC ON, or to start the engine when the key is not detected inside the vehicle.
      Item Contents
      Purpose of the warning To prevent user confusion
      Warning activation conditions (The warning is activated when all of these conditions are met).
      • The engine immobilizer is enabled.
      • The engine switch is touched when the electrical key transmitter sub-assembly is not inside the vehicle, or when the key battery is drained (a matching code is not detected inside the vehicle).
      Description
      • The combination meter assembly buzzer beeps once.
      • The smart warning light on the combination meter assembly blinks orange.
      Warning deactivation conditions (The warning is deactivated when any one of these conditions is met).
      • 15 seconds elapses after the start of warning.
      • With the entry function is cancelled, the electrical key transmitter sub-assembly comes into contact with the engine switch when the electrical key transmitter sub-assembly is not inside the vehicle or when the key battery is drained (a matching code is detected inside the vehicle).
    5. No key in vehicle alarm signal
      1. The driver starts the vehicle without the key inside the vehicle.
      Item Contents
      Purpose of the warning To prevent any situation that might make it impossible to restart the engine
      Warning activation conditions (The warning is activated when all of these conditions are met).
      • IG ON
      • A fellow passenger moves the key outside the vehicle warning detection area.
      • The vehicle is running.
      • The electrical key transmitter sub-assembly is not inside the vehicle (a matching code is not detected inside the vehicle).
      Description
      • The combination meter assembly buzzer beeps for 7 seconds.
      • The smart key indicator on the combination meter assembly blinks orange.
      Warning deactivation conditions (The warning is deactivated when any one of these conditions is met).
      • The power mode is IG OFF.
      • The electrical key transmitter sub-assembly is detected inside the vehicle (a matching code is detected inside the vehicle).
    6. Anti-lockout warning
      1. An entry lock operation is performed with the key left inside the vehicle.
      Item Contents
      Purpose of the warning To prevent the vehicle from being stolen
      Warning activation conditions (The warning is activated when all of these conditions are met).
      • The power mode is IG OFF.
      • All doors are closed.
      • The electrical key transmitter sub-assembly is inside the vehicle (a matching code is detected inside the vehicle).
      • The lock sensor is touched (without a door lock operation).
      • The vehicle is stopped.
      Description
      • The wireless buzzer gives a continuous beeping sound.
      Warning deactivation conditions (The warning is deactivated when any one of these conditions is met).
      • 5 seconds elapses after the start of warning.
      • The power mode is ACC ON or IG ON.
      • One of the doors is open.
      • A lock operation is performed. (Other than smart door lock)
    7. Door open reminder warning
      1. An entry lock operation is performed when there is a door that is not properly closed.
      Item Contents
      Purpose of the warning To prevent the vehicle from being stolen
      Warning activation conditions (The warning is activated when all of these conditions are met).
      • The power mode is IG OFF.
      • One of the doors (except the one with the touch sensor that the user is currently touching) is open.
      • The lock sensor is touched, or the lock switch on the electrical key transmitter sub-assembly is pressed.
      • The electrical key transmitter sub-assembly is detected inside the vehicle (a matching code is detected inside the vehicle).
      Description
      • The wireless buzzer gives a continuous beeping sound.
      Warning deactivation conditions (The warning is deactivated when any one of these conditions is met).
      • 5 seconds elapses after the start of warning.
      • The power mode is ACC ON or IG ON.
      • All doors are closed.
      • A wireless unlock operation is performed.
      • An entry unlock operation is performed.
    8. Lockout protection function
      1. An attempt is made to lock a door with the electrical key transmitter sub-assembly left inside the vehicle.
      Item Contents
      Purpose of the warning To prevent the vehicle from being stolen
      Warning activation conditions (The warning is activated when all of these conditions are met).
      • A keyless lock operation(1) is performed.
      • The electrical key transmitter sub-assembly is inside the vehicle (a matching code is detected inside the vehicle).
      • The vehicle is stopped.
      Description
      • The combination meter assembly buzzer beeps once.
      • The wireless buzzer gives a continuous beeping sound.
      Warning deactivation conditions (The warning is deactivated when any one of these conditions is met).
      • 5 seconds elapses after the start of warning.
      • The power mode is changed.
      • One of the doors is open.
      • A lock operation is performed.
      • The vehicle is running.
      (1) A keyless lock operation refers to the process of locking an open door by operating the door lock knob and then closing the door while pulling the front door outer handle assembly.
    9. Key battery low warning
      1. The vehicle is running with the transmitter battery almost drained.
      Item Contents
      Purpose of the warning
      • Convenient function
      • To prevent any situation that might make it impossible to restart the engine
      Warning activation conditions (When all of the conditions for either condition 1 or condition 2 are met) Condition 1:
      • The vehicle stops after 20 minutes or longer in the IG ON state.
      • The transmitter battery is almost drained.
      • The electrical key transmitter sub-assembly is inside the vehicle (a matching code is detected inside the vehicle).
      • The vehicle is stopped.

      Condition 2:
      • The engine is started in a cold state.
      • The transmitter battery is almost drained.
      • The electrical key transmitter sub-assembly is inside the vehicle (a matching code is detected inside the vehicle).
      • The vehicle is stopped.
      • A key low battery warning log is present.(1)
      Description
      • The combination meter assembly buzzer beeps once.
      • The smart warning light on the combination meter assembly blinks orange.
      Warning deactivation conditions (The warning is deactivated when any one of these conditions is met).
      • 15 seconds elapses after the start of warning.
      • The vehicle is running.
      (1) The "key low battery warning" is logged when the power mode changes to IG OFF after 20 minutes or longer in the IG ON state.
    10. Warning provided when the steering wheel is not unlocked
      • The steering wheel does not unlock.
      • The shift lever is moved to a position other than P before the steering wheel is unlocked (applicable to automatic transmission only).
      Item Contents
      Purpose of the warning Convenient function
      Warning activation conditions The steering wheel does not unlock.
      Description
      • The combination meter assembly buzzer beeps once.
      • The smart key indicator on the combination meter assembly blinks green.
      Warning deactivation conditions (The warning is deactivated when any one of these conditions is met).
      • 15 seconds elapses after the start of warning.
      • The steering wheel is unlocked.
    11. Entry & start system error warning
      1. After a problem in the clutch switch or problem that can cause a failure in the steering lock ECM is detected, either a failure in the IG drive circuit or a vehicle speed information error is detected.
      Item Contents
      Purpose of the warning A failure is detected.
      Warning activation conditions (The warning is deactivated when any one of these conditions is met).
      • IG OFF, driver's door closed →door opened, clutch switch ON for 300 seconds or more (MT vehicles)
      • Steering lock actuator assembly (steering lock ECM) failure
      • Collation ECM (smart key ECM assembly) failure
      • Steering lock/unlock position switch failure
      • An IG relay output circuit error is detected.
      • A vehicle speed error is detected.
      • The loss of vehicle speed signal communication is detected.
      Description
      • The combination meter assembly buzzer beeps once.
      • The smart key indicator on the combination meter assembly blinks orange.
      Warning deactivation conditions (The warning is deactivated when any one of these conditions is met).
      • 15 seconds elapses after the start of warning.
      • Normal state is resumed.
    12. Immobilizer check completion report
      1. The electrical key transmitter sub-assembly comes into contact with the engine switch when the battery of the electrical key transmitter sub-assembly is drained, when the entry function is cancelled, or when interference from interference waves.
      Item Contents
      Purpose of the warning Convenient function
      Warning activation conditions
      • The key comes into contact with the engine switch when the key battery is drained or when the entry function is cancelled (a matching code is detected inside the vehicle).
      Description
      • The combination meter assembly buzzer makes a short beeping sound.