lemon-mirror:
Home >> Suzuki >> 2012 >> Equator Premium >> Repair and Diagnosis >> Transmission >> Automatic Transmission System >> General Description >> A/T Control System: TCM Function >> Control System Diagram

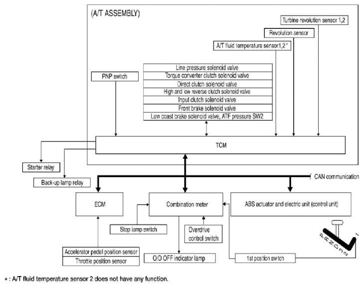
Control System Diagram

Fig 1: A/T Control System Diagram
G06442785Courtesy of SUZUKI OF AMERICA CORP.