lemon-mirror:
Home >> Toyota >> 1976 >> Pickup Base, Automatic Trans >> Repair and Diagnosis >> Engine Performance >> Ignition System >> Transmission Controlled Spark >> Testing >> Speed Sensor >> 1975-76 Models

1975-76 Models

  1. Check sensor terminals at back of speedometer for proper connections. Block front wheels and jack up one rear wheel off ground. Release parking brake and place transmission in Neutral.
  2. Unplug wiring connector from computer. Using a 10 ohm resistor, connect positive lead of ohmmeter to computer connector speed sensor terminal. See Fig 1. Connect negative ohmmeter lead to a known good ground.
  3. Have an assistant turn rear wheel slowly and observe voltmeter. Ohmmeter should fluctuate near infinity mark. If not, replace speedometer assembly if wiring is not defective.
    Fig 1: 1975-76 Speed Sensor Test
    G09350756Courtesy of © TOYOTA, LICENSE AGREEMENT TMS1002
Fig 2: 1975 Transmission Controlled Spark System Test (Calif. 2T-C Engine)
G09350757Courtesy of © TOYOTA, LICENSE AGREEMENT TMS1002
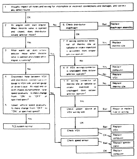
Fig 3: 1975-76 Transmission Controlled Spark System Test (2F Engine)
G09350758Courtesy of © TOYOTA, LICENSE AGREEMENT TMS1002
Fig 4: 1975-76 Transmission Controlled Spark System (4M Engine)
G09350759Courtesy of © TOYOTA, LICENSE AGREEMENT TMS1002
Fig 5: 1976 Transmission Controlled Spark System Test (Calif. 2T-C Engine)
G09350760Courtesy of © TOYOTA, LICENSE AGREEMENT TMS1002
Fig 6: 1976 Transmission Controlled Spark System Test (20R Engine)
G09350761Courtesy of © TOYOTA, LICENSE AGREEMENT TMS1002