lemon-mirror:
Home >> Toyota >> 2002 >> Prius >> Repair and Diagnosis >> Body & Frame >> Door Locks >> Wireless Door Lock Control System >> Wireless Door Lock Control System >> Pre-Check

Wireless Door Lock Control System: Pre-Check

Fig 1: Troubleshooting Flow Chart (1 Of 5)
G01895564Courtesy of © TOYOTA, LICENSE AGREEMENT TMS1002
Fig 2: Troubleshooting Flow Chart (2 Of 5)
G01895565Courtesy of © TOYOTA, LICENSE AGREEMENT TMS1002
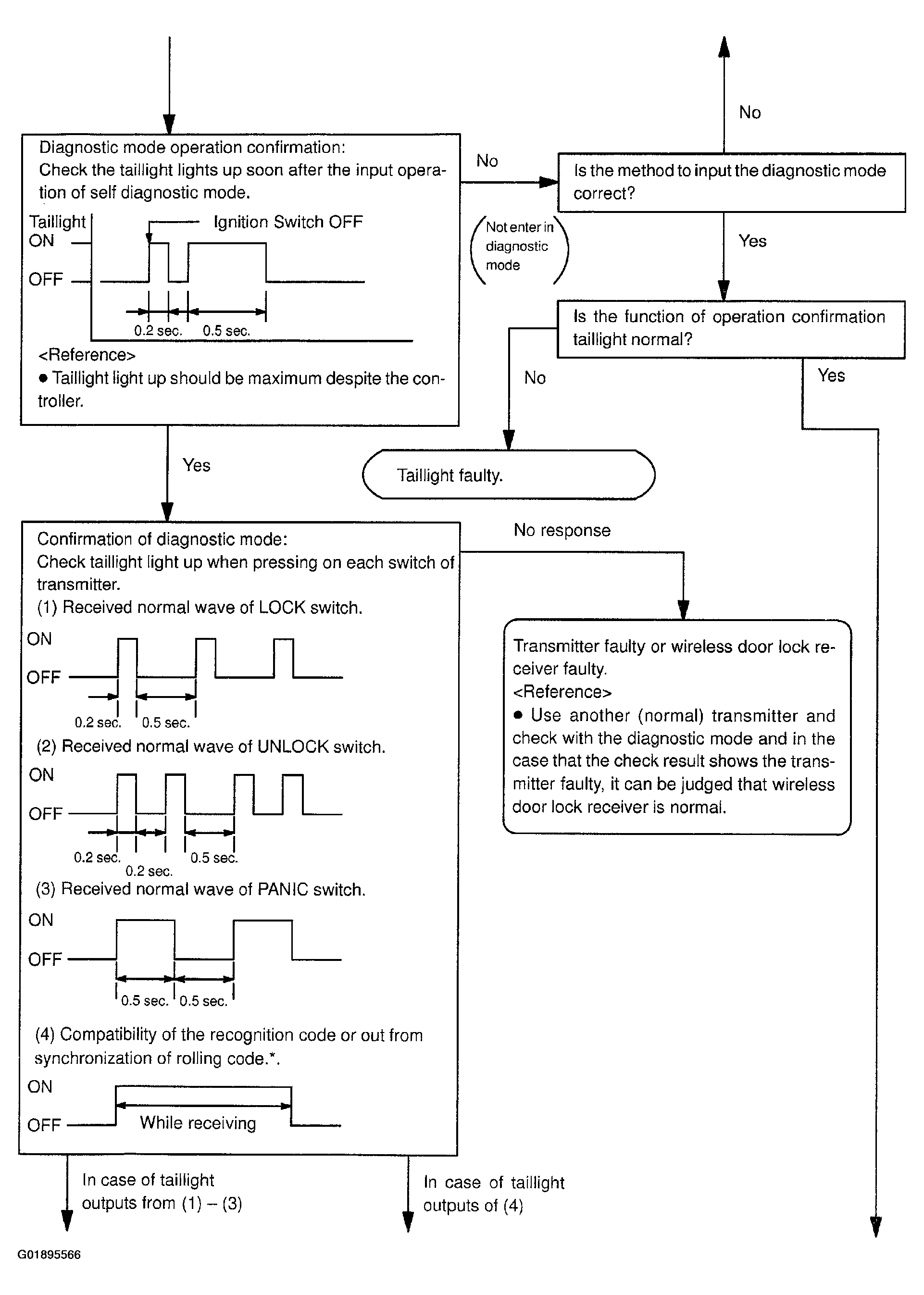
Fig 3: Troubleshooting Flow Chart (3 Of 5)
G01895566Courtesy of © TOYOTA, LICENSE AGREEMENT TMS1002
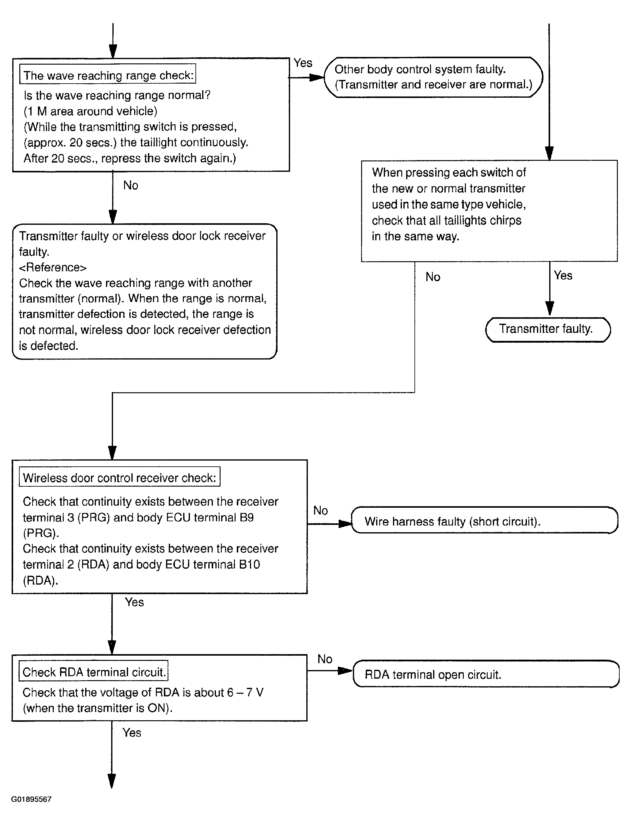
Fig 4: Troubleshooting Flow Chart (4 Of 5)
G01895567Courtesy of © TOYOTA, LICENSE AGREEMENT TMS1002
Fig 5: Troubleshooting Flow Chart (5 Of 5)
G01895568Courtesy of © TOYOTA, LICENSE AGREEMENT TMS1002