lemon-mirror:
Home >> Toyota >> 2003 >> MR2 C65M >> Repair and Diagnosis >> General Information >> Identification >> Introduction >> How To Troubleshoot Ecu Controlled Systems >> How To Proceed With Troubleshooting

How To Proceed With Troubleshooting

Carry out troubleshooting in accordance with the procedures on the following page. Here, only the basic procedures are shown. Details are provided in Diagnostics section, showing the most effective methods for each circuit. Confirm the troubleshooting procedures first for the relevant circuit before beginning troubleshooting of that circuit.

Fig 1: Troubleshooting Procedures Flow Chart
G02843490Courtesy of © TOYOTA, LICENSE AGREEMENT TMS1002
  1. CUSTOMER PROBLEM ANALYSIS 

    In troubleshooting, the problem symptoms must be confirmed accurately and all preconceptions must be cleared away in order to give an accurate judgment. To ascertain just what the problem symptoms are, it is extremely important to ask the customer about the problem and conditions at the time it occurred. Important Point in the Problem Analysis:

    The following 5 items are important points in the problem analysis. Past problems which are thought to be unrelated and the repair history, etc. may also help in some cases. So as much information as possible should be gathered and its relationship with the problem symptoms should be correctly ascertained for reference in troubleshooting. A customer problem analysis table is provided in the Diagnostics section for each system for your use.

    Fig 2: Customer Problem Analysis
    G02843491Courtesy of © TOYOTA, LICENSE AGREEMENT TMS1002

    (Sample) Engine control system check sheet. 

    Fig 3: Customer Problem Analysis Check Sheet
    G02843492Courtesy of © TOYOTA, LICENSE AGREEMENT TMS1002
  2. SYMPTOM CONFIRMATION & DIAGNOSTIC TROUBLE CODE CHECK 

    The diagnostic system in the MR2 fulfills various functions. The first function is the Diagnostic Trouble Code Check in which a malfunction in the signal circuits to the ECU is stored in code in the ECU memory at the time of occurrence, to be output by the technician during troubleshooting. Another function is the Input Signal Check which checks if the signals from various switches are sent to the ECU correctly.

    By using these check functions, the problem areas can be narrowed down quickly and troubleshooting can be performed effectively. The diagnostic functions are incorporated in the following systems in the MR2.

    Fig 4: Diagnostic Trouble Code Chart
    G02843493Courtesy of © TOYOTA, LICENSE AGREEMENT TMS1002

    In diagnostic trouble code check, it is very important to determine whether the problem indicated by the diagnostic trouble code is still occurring or occurred in the past but returned to normal at present. In addition, it must be checked in the problem symptom check whether the malfunction indicated by the diagnostic trouble code is directly related to the problem symptom or not. For this reason, the diagnostic trouble codes should be checked before and after the symptom confirmation to determine the current conditions, as shown in the table below. If this is not done, it may, depending on the case, result in unnecessary troubleshooting for normally operating systems, thus making it more difficult to locate the problem, or in repairs not pertinent to the problem. Therefore, always follow the procedures in correct order and perform the diagnostic trouble code check.

    DIAGNOSTIC TROUBLE CODE CHECK PROCEDURE 

    Fig 5: Diagnostic Trouble Code Check Procedure
    G02843494Courtesy of © TOYOTA, LICENSE AGREEMENT TMS1002

    Taking into account the points on the previous page, a flow chart showing how to proceed with troubleshooting using the diagnostic trouble code check is shown in the next page. This flow chart shows how to utilize the diagnostic trouble code check effectively. Then by carefully checking the results, this chart indicates how to proceed either to diagnostic trouble code troubleshooting or to troubleshooting of the problem symptoms table.

    Fig 6: Diagnostic Trouble Code Check Flow Chart
    G02843495Courtesy of © TOYOTA, LICENSE AGREEMENT TMS1002
  3. SYMPTOM SIMULATION 

    The most difficult case in troubleshooting is that there are no problem symptoms occurring. In such cases, a thorough customer problem analysis must be carried out. Then simulate the same or similar conditions and environment in which the problem occurred in the customer's vehicle. No matter how much experience a technician has, or how skilled he may be, if he proceeds to troubleshoot without confirming the problem symptoms he will tend to overlook something important in the repair operation and make a wrong guess somewhere, which will only lead to a standstill. For example, for a problem which only occurs when the engine is cold, or for a problem which occurs due to vibration caused by the road during driving, etc., the problem can never be determined so long as the symptoms are confirmed with the engine hot condition or the vehicle at a standstill. Since vibration, heat or water penetration (moisture) is a likely cause for problem which is difficult to reproduce, the symptom simulation tests introduced here are effective measures in that the external causes are applied to the vehicle in a stopped condition.

    Important Points in the Symptom Simulation Test:

    In the symptom simulation test, the problem symptoms should, of course, be confirmed, but the problem area or parts must also be found out. To do this, narrow down the possible problem circuits according to the symptoms before starting this test and connect a tester beforehand. After that, carry out the symptom simulation test, judging whether the circuit being tested is defective or normal and also confirming the problem symptoms at the same time. Refer to the problem symptoms table for each system to narrow down the possible causes of the symptom.

    Fig 7: Identifying Vibration Test Method
    G02843496Courtesy of © TOYOTA, LICENSE AGREEMENT TMS1002
    Fig 8: Identifying Heat, Water Sprinkling & Other Test Methods
    G02843497Courtesy of © TOYOTA, LICENSE AGREEMENT TMS1002
  4. DIAGNOSTIC TROUBLE CODE CHART 

    The inspection procedures are shown in the table below. This table permits efficient and accurate troubleshooting using the diagnostic trouble codes displayed in the diagnostic trouble code chart. Proceed with troubleshooting in accordance with the inspection procedures given in the diagnostic chart corresponding to the diagnostic trouble codes displayed. The engine diagnostic trouble code chart is shown below as an example.

    Fig 9: Example Of Diagnostic Trouble Code Chart
    G02843498Courtesy of © TOYOTA, LICENSE AGREEMENT TMS1002
  5. PROBLEM SYMPTOMS TABLE 

    The suspected circuits or parts for each problem symptom are shown in the table below. Use this table to troubleshoot the problem when a "Normal" code is displayed in the diagnostic trouble code chart but the problem is still occurring. Numbers in the table indicate the inspection order in which the circuits or parts should be checked.

    HINT:

    When the problem is not detected by the diagnostic system even though the problem symptom is present, it is considered that the problem is occurring outside the detection range of the diagnostic system, or that the problem is occurring in a system other than the diagnostic system.

    Fig 10: Example Of Problem Symptoms Table
    G02843499Courtesy of © TOYOTA, LICENSE AGREEMENT TMS1002
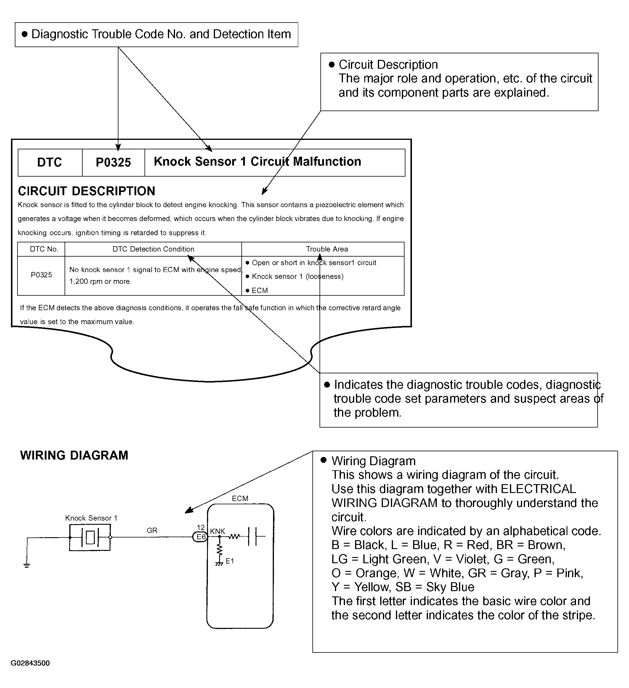
  6. CIRCUIT INSPECTION 

    How to read and use each page is shown below.

    Fig 11: Reading Circuit Inspection (1 Of 2)
    G02843500Courtesy of © TOYOTA, LICENSE AGREEMENT TMS1002
    Fig 12: Reading Circuit Inspection (2 Of 2)
    G02843501Courtesy of © TOYOTA, LICENSE AGREEMENT TMS1002