lemon-mirror:
Home >> Toyota >> 2008 >> Matrix Base, Automatic >> Repair and Diagnosis >> Suspension >> Wheel Alignment >> Suspension System >> Suspension System >> How To Proceed With Troubleshooting

How To Proceed With Troubleshooting

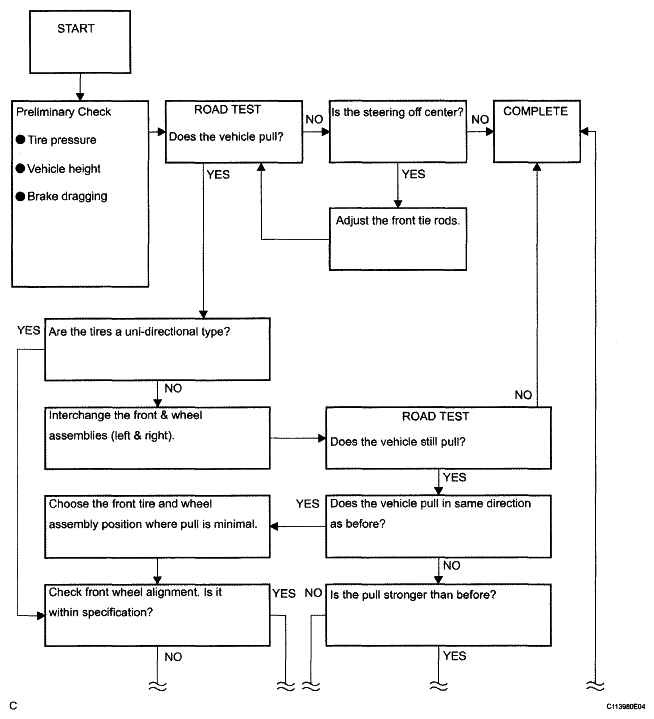
HINT:

This is a flow chart for vehicle pull.

Fig 1: Suspension System Troubleshooting Flow Chart (1 Of 2)
G04964547Courtesy of © TOYOTA, LICENSE AGREEMENT TMS1002
Fig 2: Suspension System Troubleshooting Flow Chart (2 Of 2)
G04964548Courtesy of © TOYOTA, LICENSE AGREEMENT TMS1002